Versión 2022.01.01
Por favor, lea con detenimiento la información contenida en este documento y, en especial, la referida a las plantillas de notificación.
PLANTILLAS DE NOTIFICACION
Adaptación de todas las plantillas a causa de la transformación de adminet a multiempresa
La transformación de adminet a multiempresa ha obligado a realizar una conversión de formato de todas las plantillas de notificación.
A partir de esta versión, en todas las plantillas de notificación se permite combinar datos de la empresa, como son:
Logotipo de la empresa
Nombre de la empresa
NIF
Dirección fiscal
Las plantillas ya existentes han sido actualizadas de forma automática, para:
Quitar, si lo hay, el logotipo de Pragma y poner en su lugar el campo de combinación "Logotipo de la empresa".
Sustituir, si la hay, la dirección "Bailén, 20 3º 1ª 08010 Barcelona" por el campo de combinación "Dirección fiscal".
Eliminar, si lo hay, el texto "Tel. 93 24 88 50 Fax. 93 247 88 58" y también el texto "e-mail: comercial@pragma.es".
Le rogamos que revise detenidamente estos cambios en sus plantillas personalizadas y nos comunique cualquier incidencia que observe.
APLICACIONES PARA MOVIL
Última versión de ADMINET APP
Última versión de ADMIN24H APP
COMUNICADOS
Configuración de cuentas de correo mediante protocolo IMAP
Se incorpora la posibilidad de configurar las cuentas de correo de los usuarios mediante protocolo IMAP, además del POP3 ya existente.

Haga clic aquí para más información.
Envío inmediato de los comunicados
Al hacer clic en el botón Enviar de la ficha del comunicado, en lugar de situarse en la cola de envíos, que se ejecuta cada 5 minutos, será enviado de forma inmediata. En el caso de que no se pueda realizar el envío en ese preciso instante, entonces sí que se situará en la cola de envíos.

Los comunicados generados por los diferentes asistentes de envío (convocatorias, actas, reclamaciones de recibo, notificaciones de pago, etc), son situados en la cola de envíos del servidor.
La cola de envíos del servidor se ejecuta cada 5 minutos, realizando los envíos por bloques de comunicados, a fin de evitar bloqueos por parte del servidor a causa de un número excesivo de envíos.
Haga clic aquí para más información.
Descarga inmediata de comunicados
Si desde la bandeja de comunicados activos se ejecuta la opción Actualizar (desde el botón o desde el menú contextual), se fuerza la conexión con el servidor de correo para ese usuario y la descarga de todos sus comunicados nuevos.
Esta mejora está especialmente pensada para cuando el usuario es conocedor de que le ha sido remitido un correo y necesita acceder a su contenido cuanto antes, por ejemplo cuando tiene al remitente al teléfono.

Si no se fuerza la descarga de comunicados a través de la opción Actualizar se siguen descargando automáticamente cada 5 minutos,
Haga clic aquí para más información.
Información de comunicados pendientes de leer por cada carpeta
Se ha modificado el árbol de carpetas para que muestre, entre corchetes, el número de comunicados pendientes de leer.

Nueva opción “Mover a carpeta”
Se añade la posibilidad de mover los comunicados de carpeta de distintos modos:
Arrastrando el comunicado a la carpeta de destino (era la única opción existente hasta ahora).
A través del nuevo botón Mover a de la cinta de botones. Este modo permite selección múltiple de comunicados.
Con la opción Mover a del menú contextual. Este modo permite selección múltiple de comunicados.

Al acceder a esta opción se solicita la carpeta de destino.

En los botones “Para”, “CC” y “CCO” del comunicado, se preselecciona la referencia del mismo en caso de existir
Se ha modificado el comportamiento de los botones Para, CC y CCO del comunicado para que, en caso de que tenga referencia, la ofrezca por defecto para la selección del destinatario.

En la ficha del comunicado se muestra el nombre de la carpeta contenedora
Se ha añadido una casilla en la ficha del comunicado que muestra el nombre de la carpeta que lo contiene.

GENERAL
Opción para visualizar la contraseña que se ha escrito
Se han modificado todas las ventanas de adminet en las que se solicita la introducción de una contraseña, incorporando un botón que permite ver u ocultar el texto introducido.

Se continúa la transformación de adminet en multiempresa
Se ha incorporado nueva funcionalidad al proyecto de transformar adminet en una aplicación multiempresa, que se inició en septiembre de 2021.
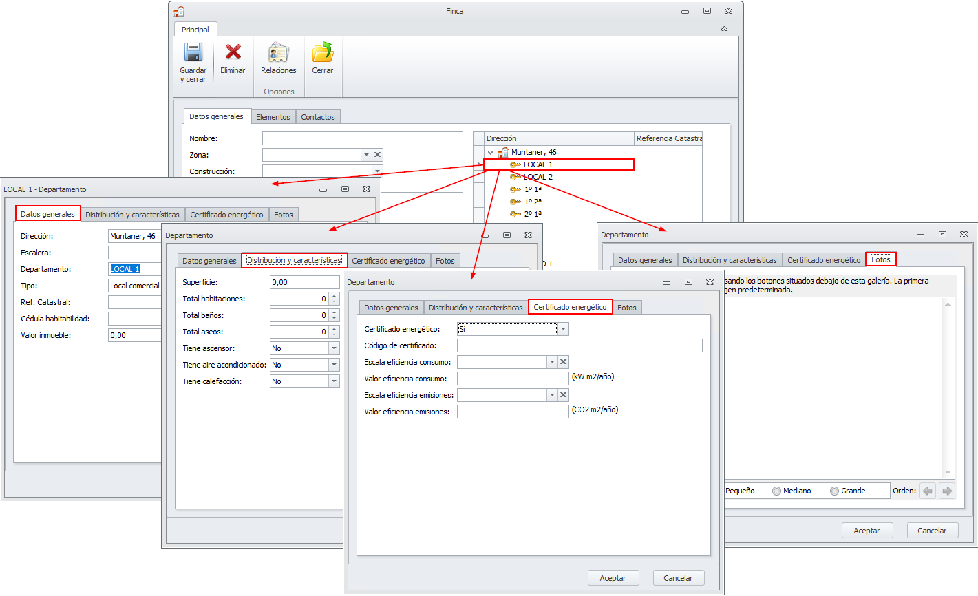
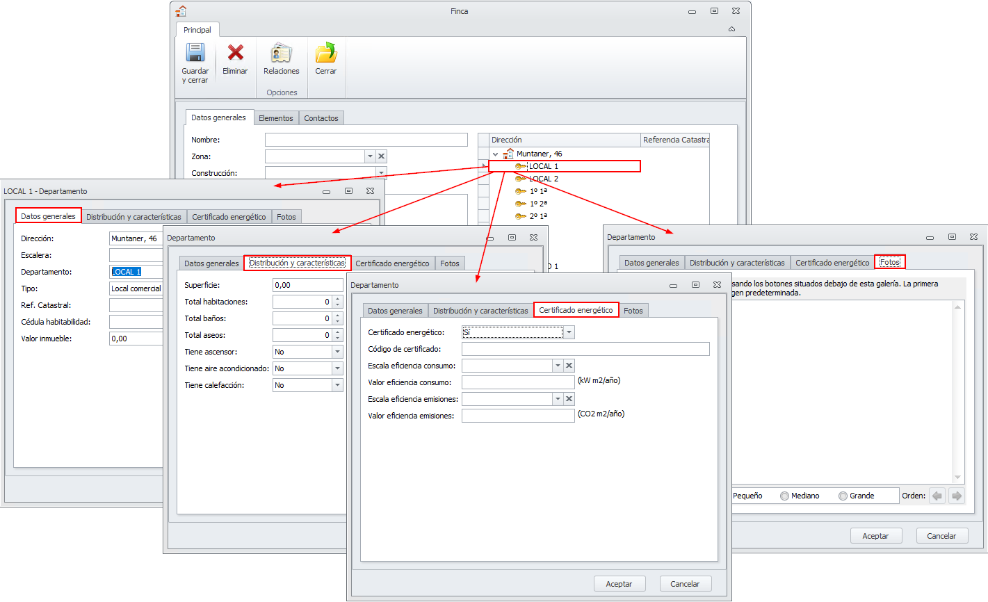
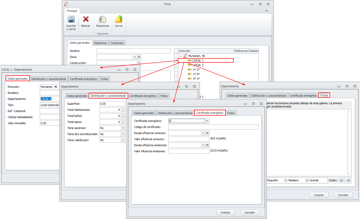
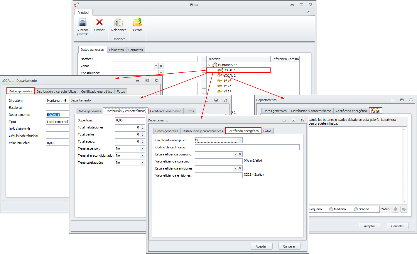
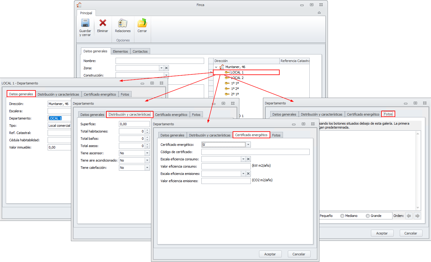
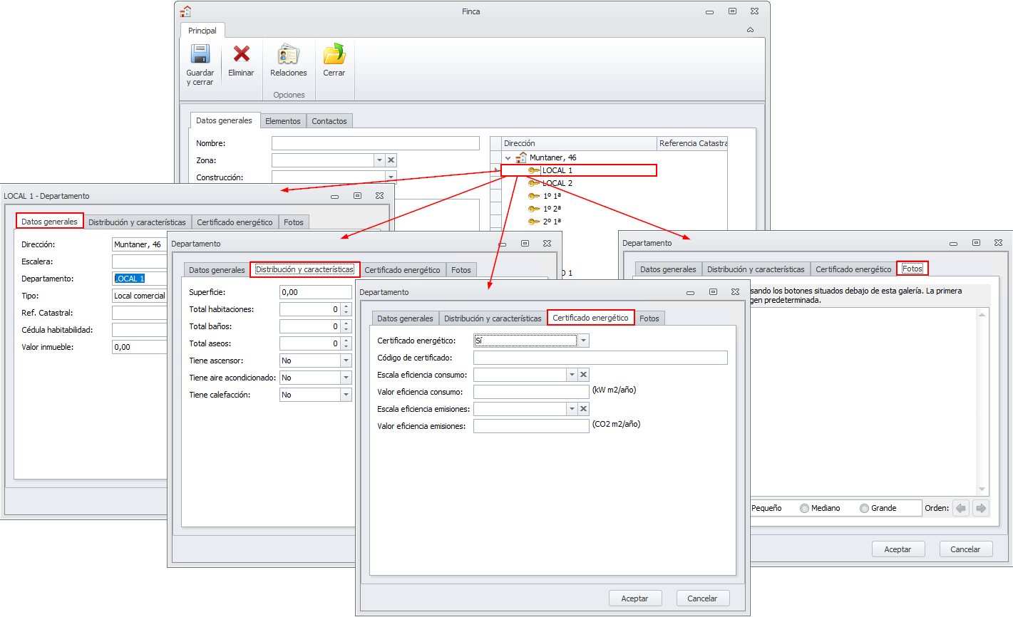
Nuevos datos en fichas de fincas (geolocalización, características, certificado energético, fotografías)
Se han incorporado nuevos datos en la ficha de finca. Estos datos, además de permitir aportar información sobre los inmuebles, podrán ser utilizados para la gestión de venta o alquiler de los mismos, a través del módulo Inmobiliaria que se presentará en los próximos meses.
En la subficha de la dirección se han ubicado las coordenadas de la geolocalización y un botón para acceder a Google Maps. El icono informativo, a la derecha del botón de acceso a Google Maps, explica la forma de capturar las coordenadas desde esa aplicación.

En la subficha del departamento se han añadido datos de características, certificado energético y fotografías, redistribuyendo el contenido en diversas pestañas.

Haga clic aquí para acceder a la ayuda de la ficha de fincas y departamentos.
Acceso a Admin24h para clientes
Se ha incorporado una nueva casilla en la ficha de cliente para permitir la publicación de datos de ese cliente en el portal Admin24h, a partir de la versión 22.01 de dicha app.

Nueva herramienta “Cambio de idioma masivo”
Se ha desarrollado una nueva herramienta que permite asignar un mismo idioma a los propietarios de comunidades o a los inquilinos de contratos de alquiler.

Haga clic aquí para ver el funcionamiento de esta nueva herramienta.
ALQUILERES
Se añade la referencia catastral en la vista de propiedades activas
Se ha modificado la vista de propiedades activas para añadir, al final, una columna con la referencia catastral, que se toma de la ficha del departamento. Si se trata de una finca entera de alquiler, entonces la referencia catastral se toma de la ficha de la finca.
Haga clic aquí para acceder a la documentación de fincas y departamentos.

Si el arrendador está adscrito a “Criterio de Caja” se activa en las facturas recibidas y emitidas la casilla “Factura adscrita al criterio de caja”
En el apartado Impuestos de la ficha del arrendador se indica si este arrendador está adscrito al Régimen Especial de Criterio de Caja.

Se ha modificado la ficha del arrendador para que al guardarla realice una serie de verificaciones y cambios en el caso de que se cambie el contenido de esta casilla. Haga clic aquí para más información.
En envío de liquidaciones a perceptores, se crea un único pdf por liquidación con sus documentos adjuntos
Al preparar el comunicado para el perceptor de reparto se genera, por cada liquidación, un documento pdf con todos sus documentos adjuntos. Para los arrendadores ya se había implementado esta mejora en una versión anterior.

En contabilización de gastos e ingresos del arrendador, permitir seleccionar por departamento
Se han modificado las opciones de contabilización de gastos e ingresos de arrendador para que, además de seleccionar por arrendador, permita hacerlo también por el departamento al que corresponde.

Mejora en el enlace contable con SAGE 200C del gestor patrimonial
Se ha modificado el enlace contable del gestor patrimonial con SAGE 200C para que identifique la factura emitida como alquiler de local de negocio únicamente cuando el tipo de departamento sea uno de los siguientes:
Despacho
Local Comercial
Almacén
Nave industrial
Haga clic aquí parar más información sobre el enlace con SAGE 200C.
Nueva herramienta “Fusionar conceptos de gasto de arrendadores”
Se ha desarrollado una nueva herramienta que permite Fusionar conceptos de gastos de arrendadores. Es de utilidad cuando se detecta que se han abierto varios conceptos para un mismo tipo de gasto.

Haga clic aquí para ver el funcionamiento de esta nueva herramienta.
COMUNIDADES
Nuevo “Extracto contable por departamento”
Este informe sustituye al antiguo “Informe detallado individual”. Muestra un estado de cuentas por departamento, indicando los recibos emitidos, los cobros y devoluciones de los mismos y los cobros y pagos individuales.
Haga clic aquí para más información.

Se ajusta el cálculo del saldo de cobro anticipado en la liquidación
Se ha modificado el cálculo del saldo del cobro anticipado que se muestra en las liquidaciones, teniendo en cuenta el tipo de liquidación al que afecta cada cobro anticipado, de modo que:
Liquidación de Gastos ordinarios. Se tienen en cuenta los cobros anticipados con tipo de liquidación Gastos ordinarios o Cualquiera.
Liquidación de Fondo de reserva. Se tienen en cuenta los cobros anticipados con tipo de liquidación Fondo de reserva.
Liquidación de Derramas. Se tienen en cuenta los cobros anticipados con las siguientes características:
Tipo de liquidación Derrama y asociado a esa derrama concreta.
Tipo de liquidación Derrama y sin derrama asociada.
Cuando se calcula el saldo de un cobro anticipado asignado a tipo de liquidación “Cualquiera”, se efectúa por el saldo real del cobro anticipado a la fecha solicitada, independientemente de si se ha usado para pagar recibos correspondientes a otros tipos de liquidación.
Cuando se calcula el saldo de un cobro anticipado asignado a tipo de liquidación “Derrama” y sin derrama asignada, se efectúa por el saldo real del cobro anticipado a la fecha solicitada, independientemente de si se ha usado para pagar recibos correspondientes a otras derramas distintas a la que se está liquidando.
CONTABILIDAD
Rediseño del informe del expediente
Se ha modificado el diseño del informe de expediente.
Haga clic aquí para más información sobre los expedientes.
FACTURACIÓN
Se cambia periodicidad “Bimensual” por “Bimestral”
Se ha cambiado en las previsiones de facturación, el texto de la periodicidad Bimensual por Bimestral, ya que realmente su aplicación es cada dos meses.
