Versión 2022.05.01
RECORDATORIO DE CAMBIOS IMPORTANTES PUBLICADOS EN LA VERSIÓN 2022.04.01
Desactivación de la recepción de notificaciones 060 y activación de las notificaciones DEHú
La Administración del Estado ha sustituido el servicio de notificaciones 060 por un nuevo sistema centralizado de notificaciones electrónicas llamado Dirección Electrónica Habilitada única. Su acrónimo es DEHú.
Las notificaciones electrónicas ya no se pueden descargar del buzón 060, por lo que esta versión de adminet ya no se conecta a este buzón. En su lugar, se permite la descarga desde la DEHú, aprovechando la configuración que se había establecido en adminet para el acceso al buzón 060.
Para que se descarguen las notificaciones electrónicas desde la DEHú es necesario registrarse previamente en la Secretaría General de Administración Digital como Gran destinatario. Haga clic aquí para más información.
Haga clic aquí para acceder a la documentación de las notificaciones DEHú.
APLICACIONES PARA MOVIL
Última versión de ADMINET APP
Última versión de ADMIN24H APP
GENERAL
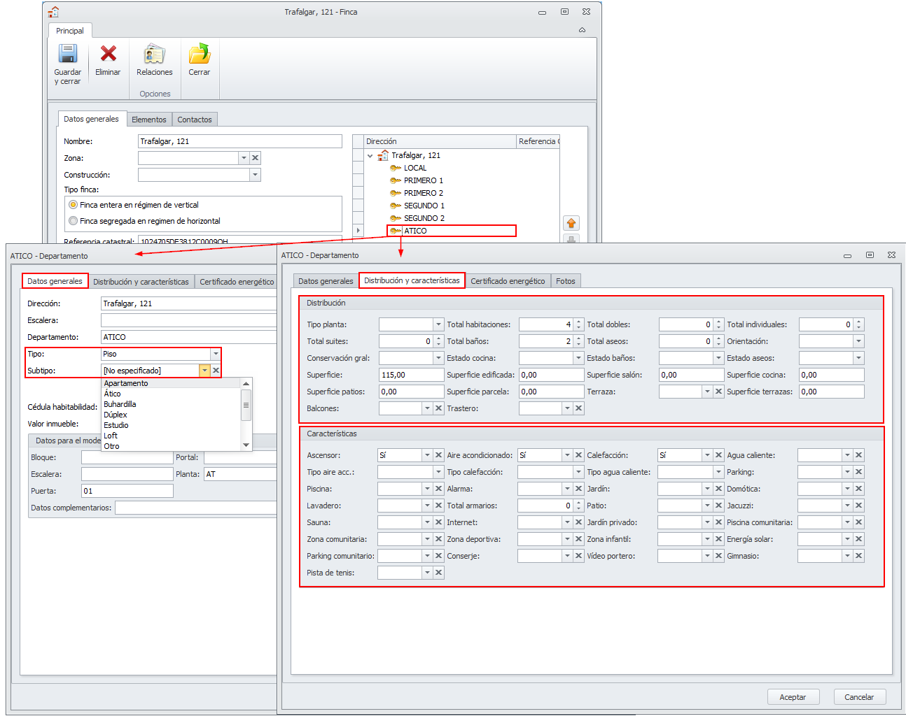
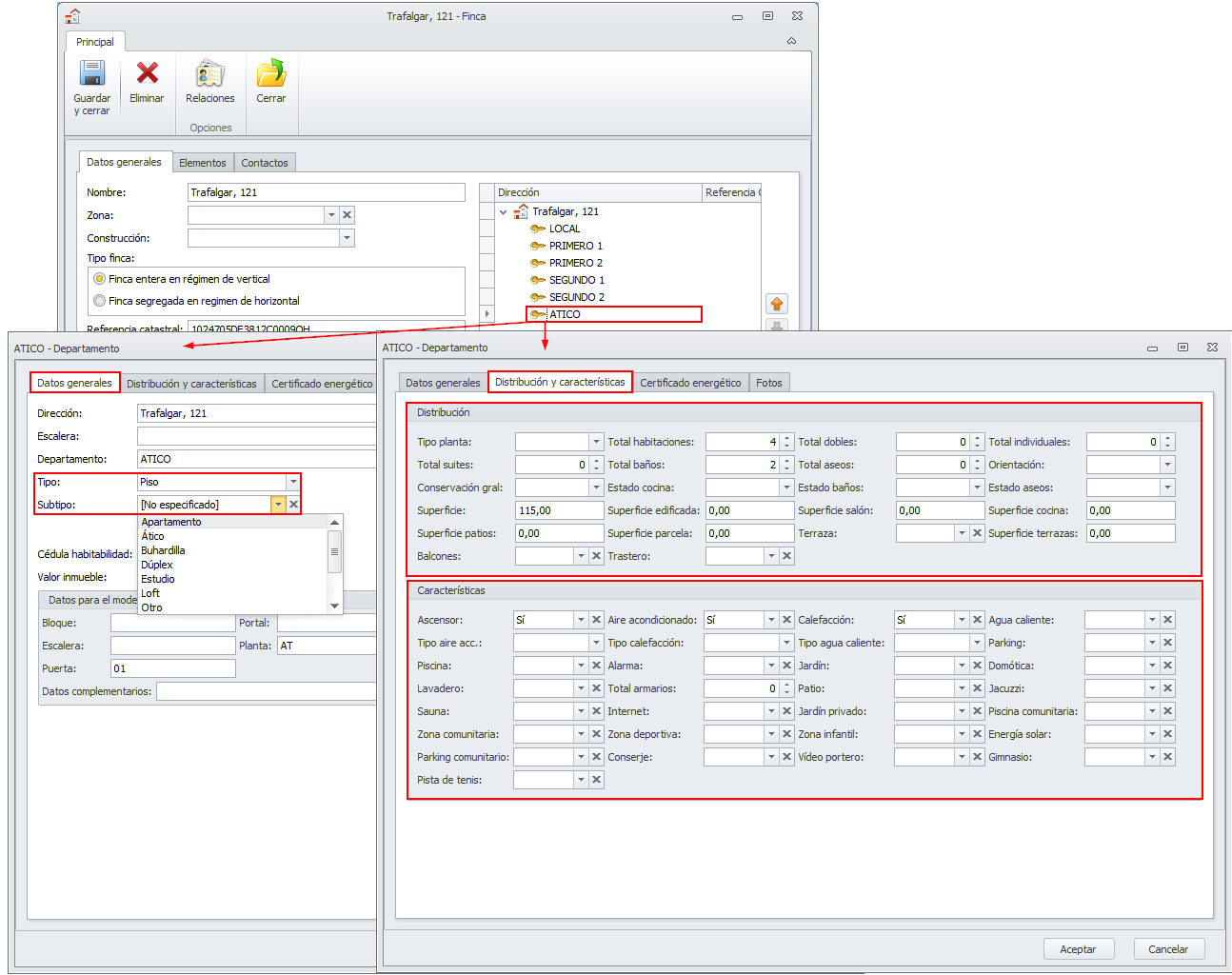
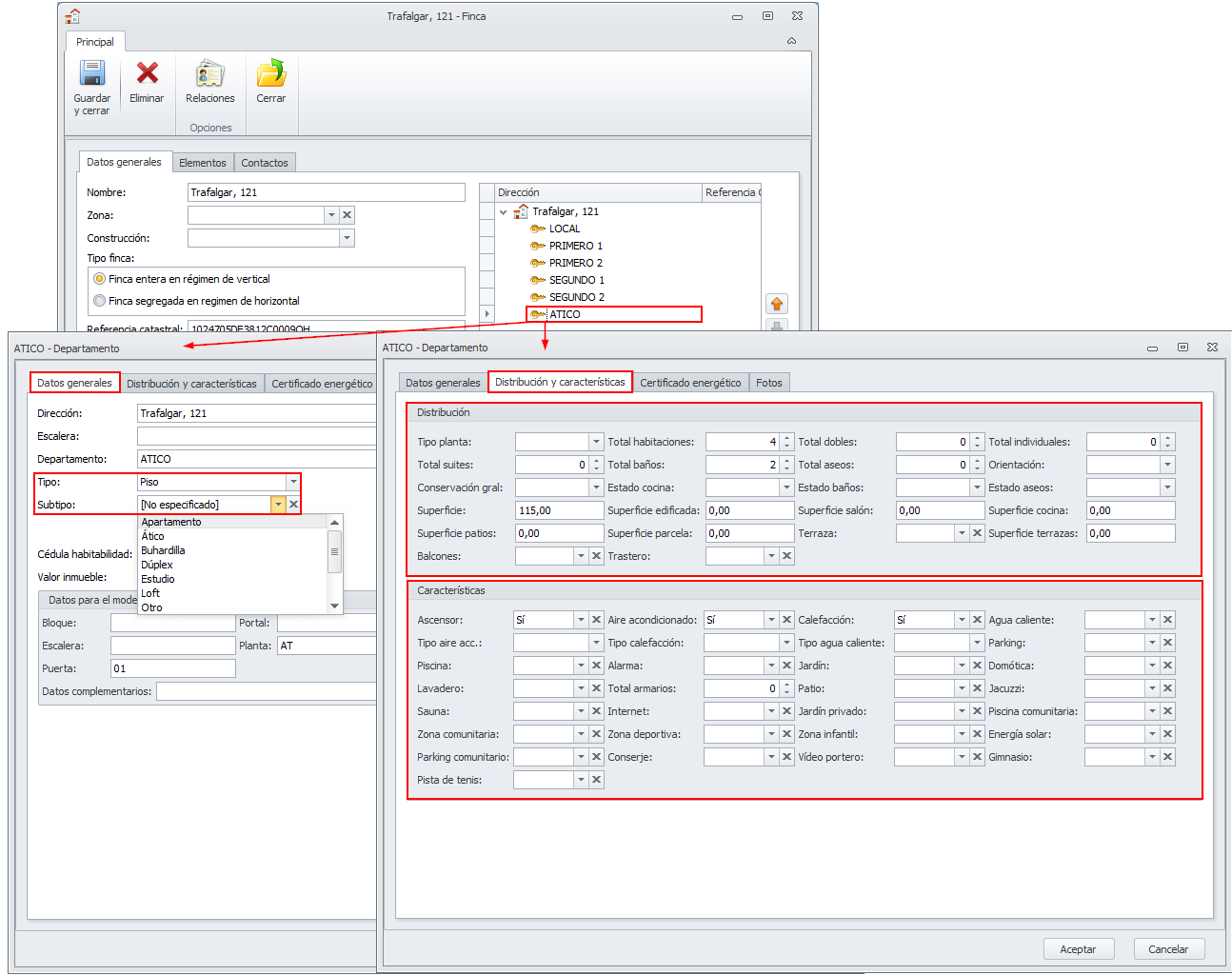
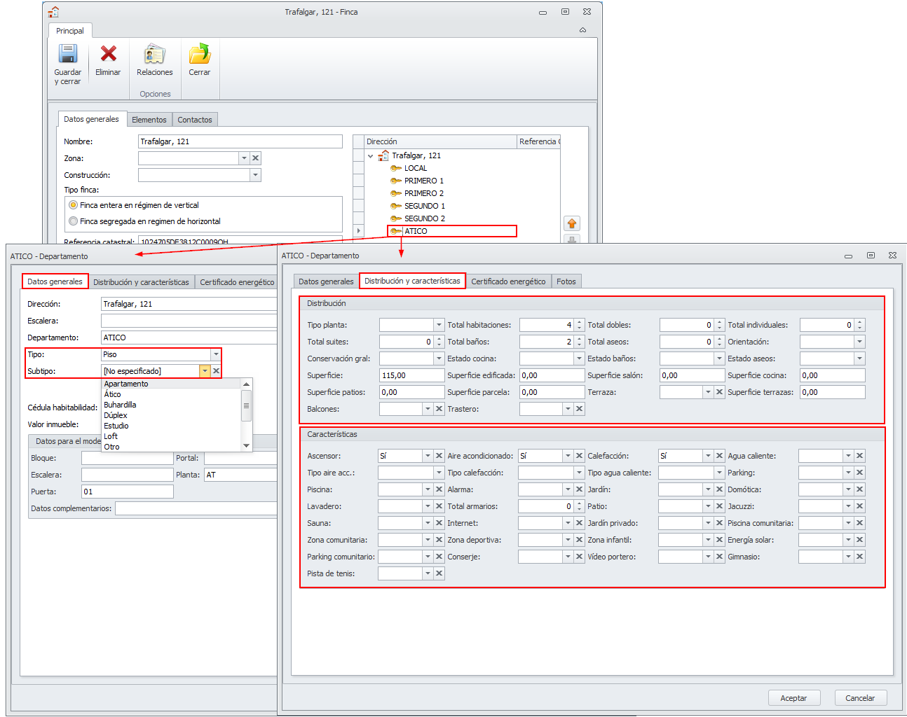
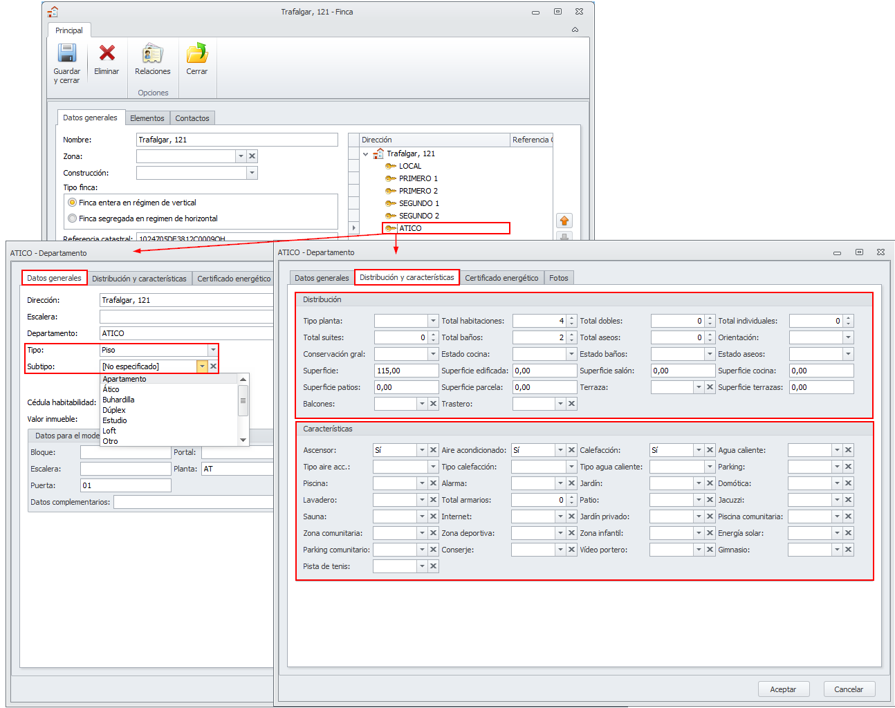
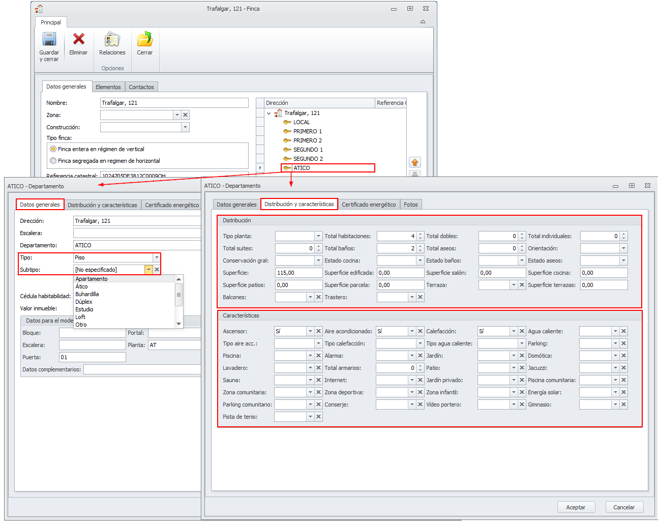
El tipo de departamento “Vivienda” se convierte en “Piso” y se añaden nuevos tipos y subtipos
En la base de datos, se ha renombrado el tipo de departamento “Vivienda” por “Piso”. Además, para cada tipo de departamento se han añadido diferentes subtipos que permite definir mejor el departamento. Esta definición será de gran utilidad en el módulo Inmobiliaria, que se presentará en los próximos meses.

ADVERTENCIA: Deberá revisar aquellos departamentos que en versiones anteriores tuvieran tipo “Vivienda” para ajustar aquellos que con la nueva lista de tipos deban variar. por ejemplo los que sean “Casa”.
Nuevos datos en fichas de departamentos
Se han incorporado nuevos datos en la ficha de departamento. Estos datos, además de permitir aportar información sobre los inmuebles, podrán ser utilizados para la gestión de venta o alquiler de los mismos, a través del módulo Inmobiliaria que se presentará en los próximos meses.

Los datos que se solicitan en el apartado de Distribución y características se adapta al tipo de departamento escogido.

Haga clic aquí para acceder a la ayuda de la ficha de fincas y departamentos.
COMUNIDADES
La vista de gastos comunitarios ordenada por coeficiente sigue el orden de coeficientes de la ficha de la comunidad
Se ha modificado el funcionamiento de la vista de gastos comunitarios para que, si se ordena por la columna coeficiente, aplique el orden de coeficientes establecido en la ficha de la comunidad, que es, además el orden usado en los informes de liquidación.

CONTABILIDAD
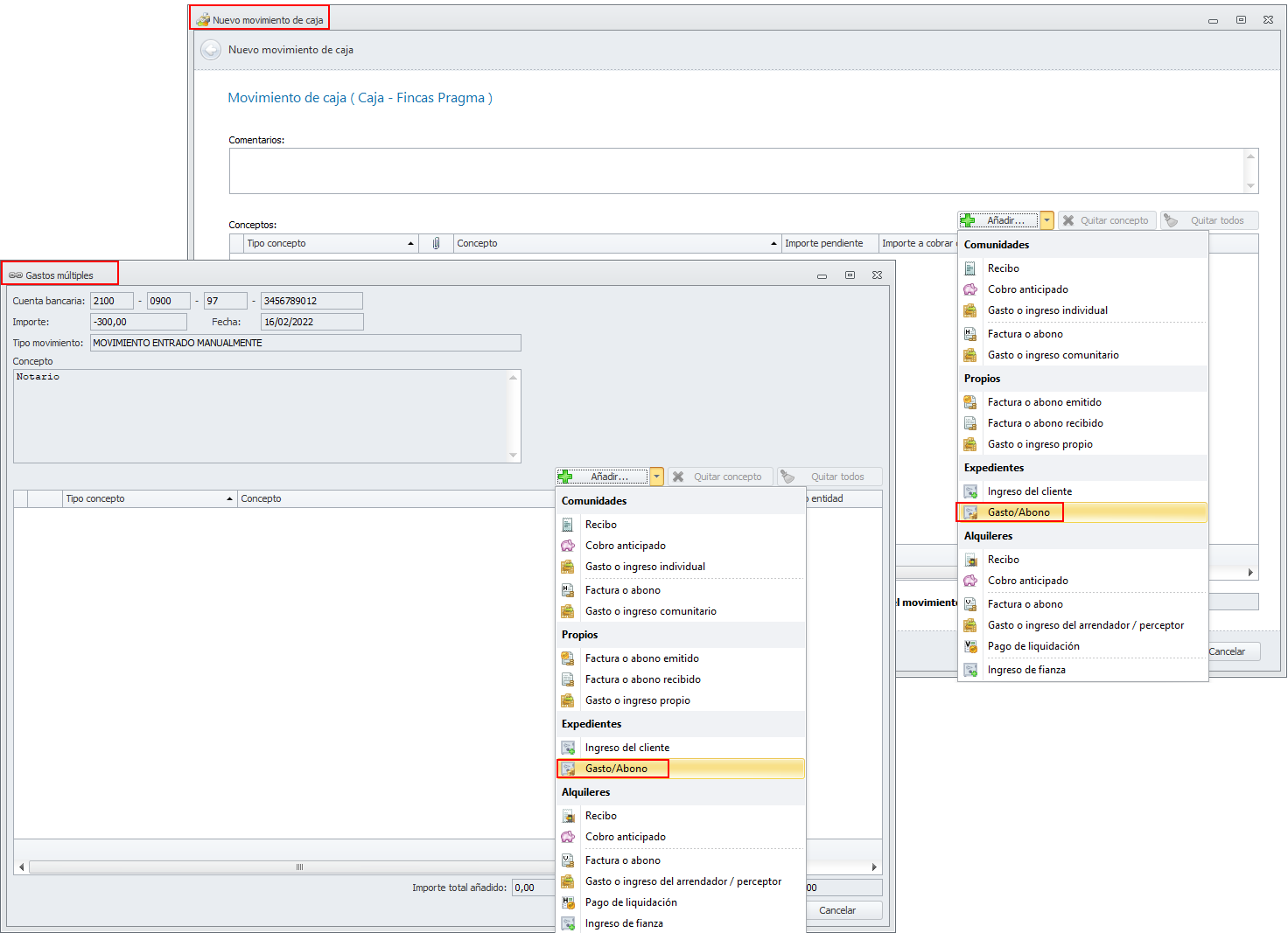
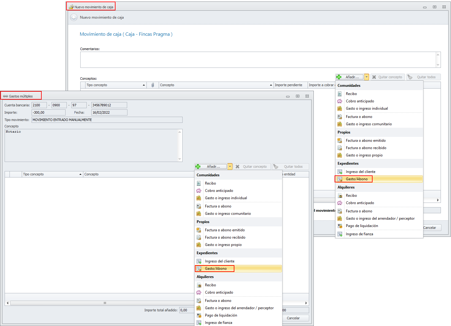
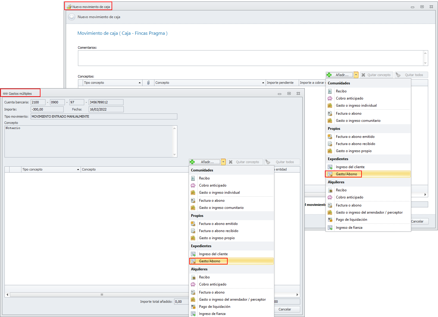
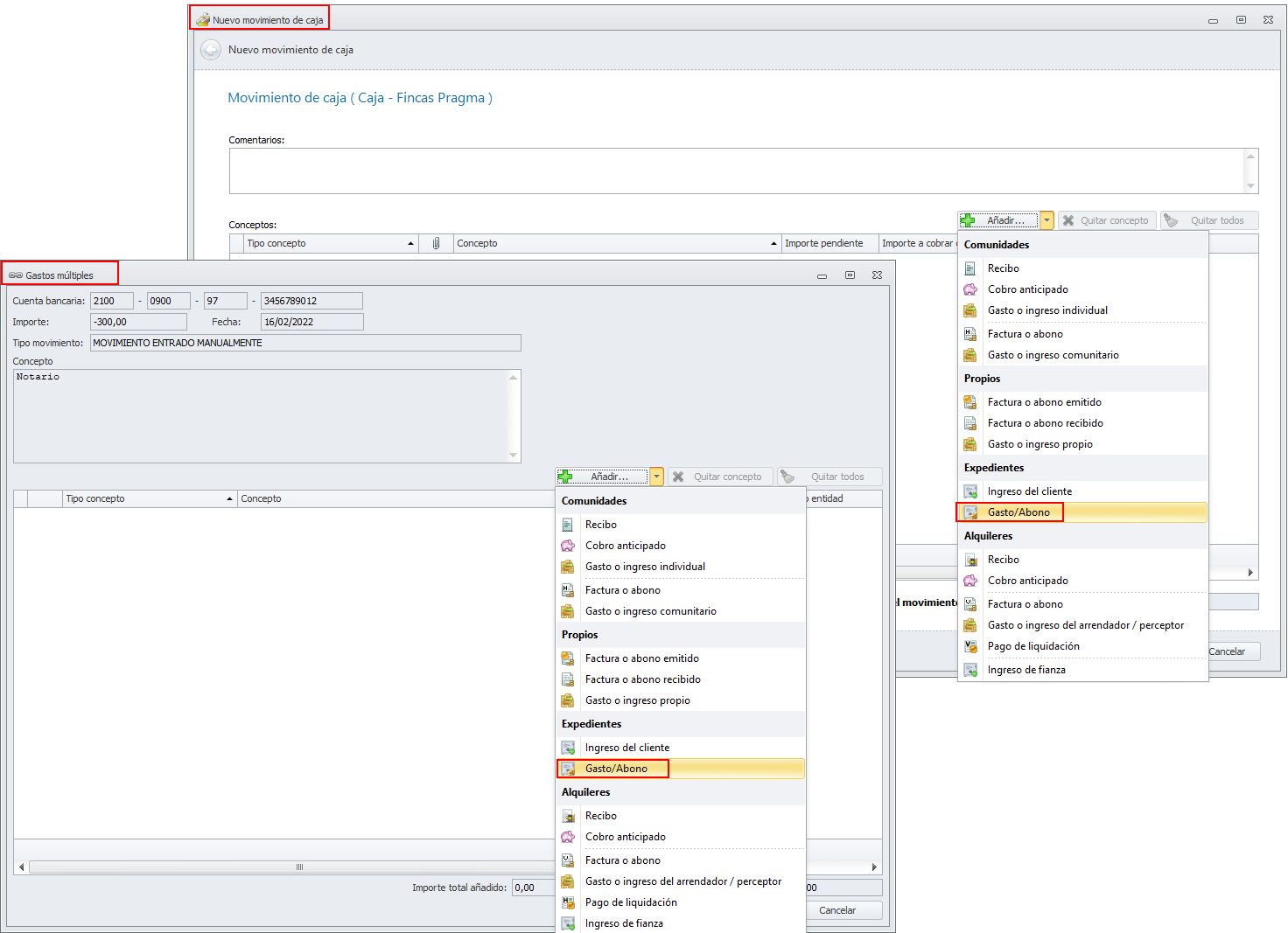
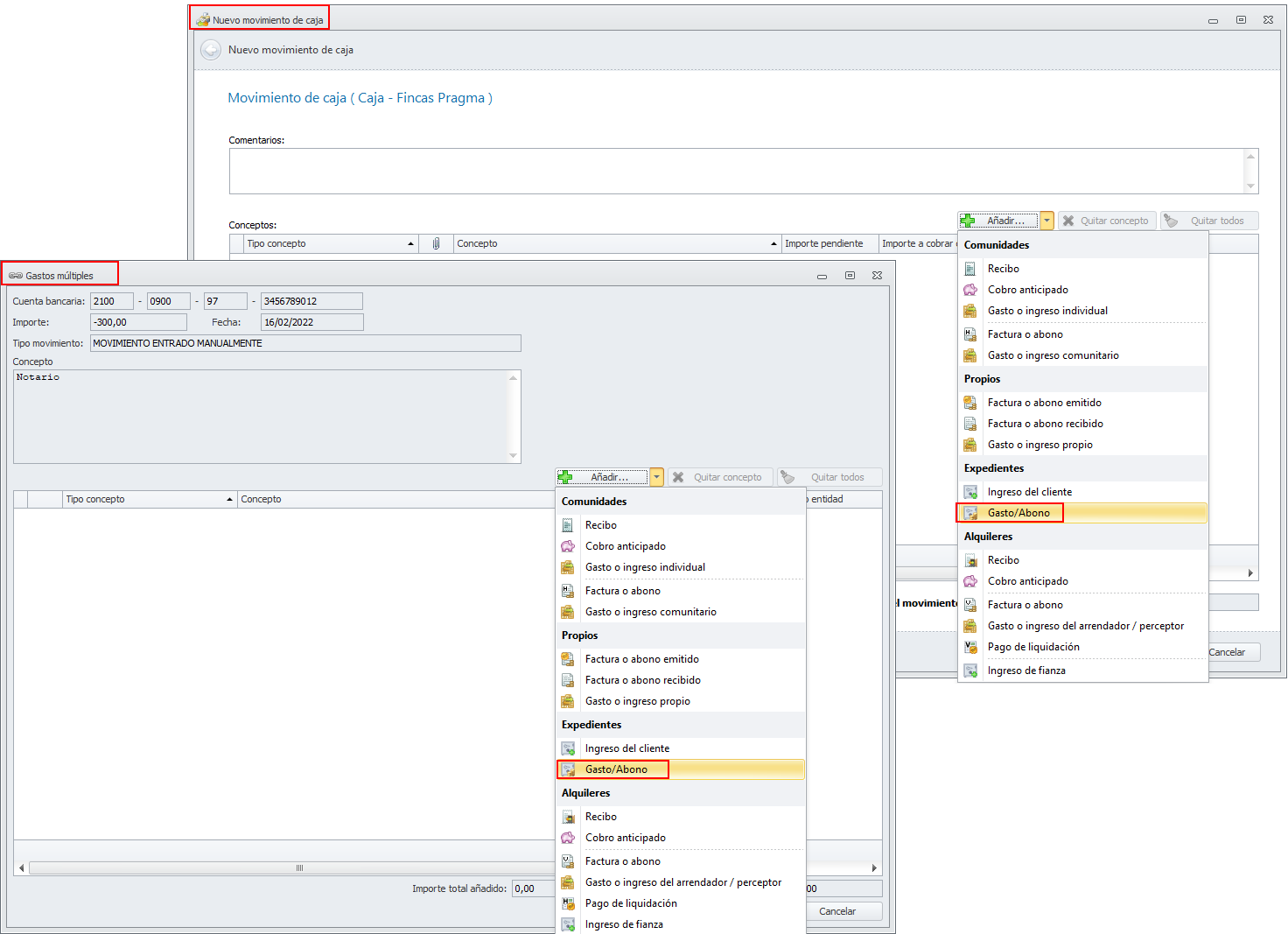
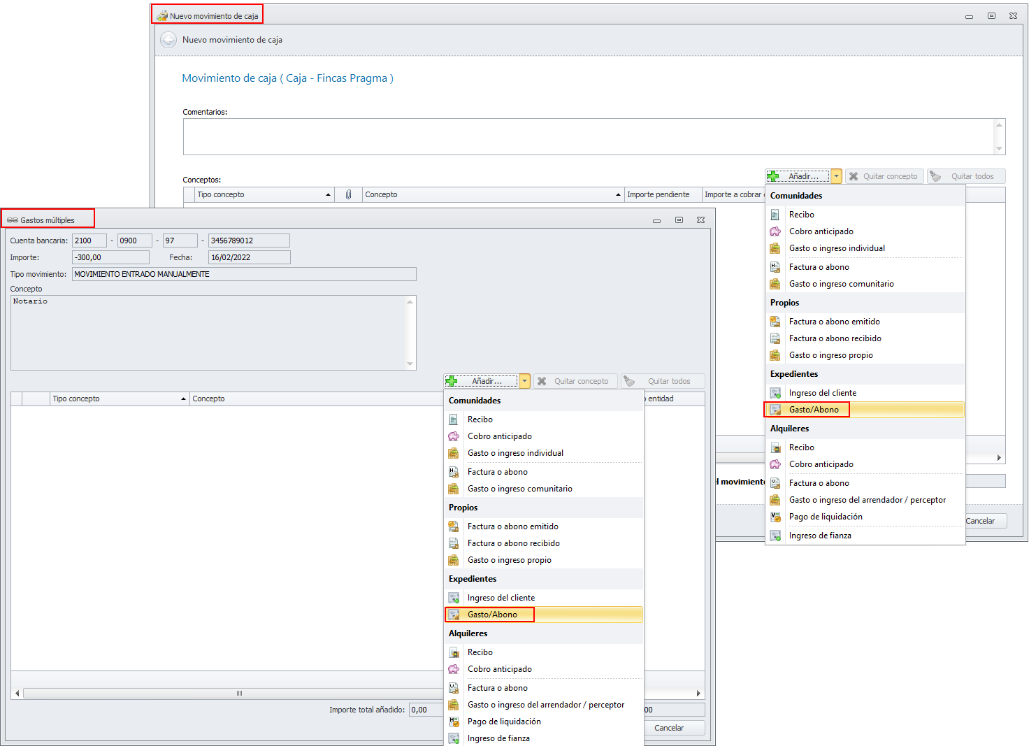
En expedientes se permite registrar gastos y abonos
Se ha incorporado nueva funcionalidad vinculada a los expedientes para permitir registrar gastos y abonos relacionados con un expediente. El registro de movimientos desde la Norma 43, movimientos de caja y cheques incorpora estas opciones.

Al escoger esta opción, se solicita el contacto con el que está relacionado el expediente. Al seleccionarlo, se muestran los expedientes abiertos para este contacto, permitiendo escoger uno de ellos o abrir uno nuevo. A continuación, se piden los datos correspondientes a la operación que se desea registrar.

Estos cambios implican que el saldo de un expediente puede quedar en negativo, al permitir pagar gastos antes de obtener ingresos en el mismo.
Haga clic aquí para acceder a la documentación de los expedientes.
En la ficha del mandato se permite identificar el acreedor anterior
Se han incorporado nuevos datos en la ficha del mandato para permitir identificar que para ese mandato existe un acreedor anterior e informar ese acreedor en las domiciliaciones SEPA que se generen.

Haga clic aquí para más información sobre los mandatos.
FACTURACIÓN
Se implementa, para el administrador, la gestión fiscal “TicketBAI Araba” de la de la Hacienda Foral de Araba
Se han implementado en adminet lo cambios necesarios para que el administrador pueda realizar su tributación en la Hacienda Foral de Araba a través del procedimiento Ticketbai Araba. Este procedimiento será obligatorio para las empresas y autónomos sujetos a la normativa de la Hacienda Foral de Araba en las siguientes fechas:
A partir del 1 de abril de 2022 para aquellas empresas y entidades que sean colaboradoras de la Diputación Foral de Araba.
A partir del 1 de julio de 2022 para el resto de administradores de fincas.
A partir del 1 de octubre de 2022 para el resto de contribuyentes.