Versión 2022.09.10
APLICACIONES PARA MOVIL
Última versión de ADMINET APP
Última versión de ADMIN24H APP
IMPUESTOS
Comunidades - Adaptación de los modelos de la Agencia Tributaria
Se incluyen las adaptaciones necesarias para la correcta confección y presentación del modelo 111 de las comunidades para el tercer trimestre de 2022.
Alquileres - Adaptación de los modelos de la Agencia Tributaria
Se incluyen las adaptaciones necesarias para la correcta confección y presentación del modelo 111 y 303 de los arrendadores para el tercer trimestre de 2022.
Administrador - Adaptación de los modelos de la Agencia Tributaria
Se incluyen las adaptaciones necesarias para la correcta confección y presentación del fichero de los modelos 111 y 303 del administrador para el tercer trimestre de 2022.
GENERAL
Mejora para identificar bancos de fuera de España
En la tabla de bancos de adminet, el Código de entidad es el código asignado por el Banco de España a las entidades que operan dentro del territorio español. Corresponde a los 4 primeros dígitos de sus números de cuenta y es de utilidad para localizarlas independientemente del nombre.
Versiones anteriores de Adminet permitían la introducción de bancos de fuera de España, pero requerían asignarle un código de entidad, debiendo el usuario establecer una codificación propia para esos bancos que no tenía ninguna utilidad operativa.
En la versión actual, se añade una casilla con el título Es banco español. En caso de activarse, se requerirá la introducción del código de entidad. Si está desactivada el código de entidad no se solicitará.

Además, si una entidad bancaria no tiene valor en la casilla BIC, se mostrará a su derecha una casilla SEPA activo, que estará desactivada. Este banco no podrá ser empleado dentro de archivos de normativa SEPA, ya que el BIC es obligatorio. En caso de que el usuario active la casilla SEPA activo, deberá indicar obligatoriamente el BIC de dicha entidad.

También se ha reorganizado la información en la ficha del banco. Haga clic aquí para más información.
Si el remitente de un comunicado está en más de un contacto, el comunicado no se asocia a ninguno de ellos
Se toma esta medida para evitar asociar el comunicado al contacto equivocado sin que el usuario lo sepa. Tras la recepción del comunicado, el usuario puede asociarlo al contacto que desee.
Se permite asociar facturas de proveedores e industriales (comunidades y alquileres) a comunicados, notificaciones e incidencias
Se ha incorporado la posibilidad de vincular facturas recibidas de comunidad, arrendador o administrador a comunicados, notificaciones e incidencias. La forma de vincularlos es:
Desde un comunicado, asociando facturas
Se ha añadido más opciones al botón Asociar con de la ficha del comunicado. También se ha rediseñado el desplegable para facilitar la selección.

Desde una notificación, asociando facturas
En la ficha de las notificaciones enviadas y recibidas se añade la posibilidad de asociarlas a facturas recibidas de comunidades, alquileres y administrador.

En todos los casos (comunicados y notificaciones) al escoger una de las opciones de facturas recibidas se abre el selector de dichas facturas para que el usuario pueda realizar la selección. Se puede vincular una o más facturas.

Desde la propia factura, asociándola a una incidencia
Las fichas de facturas de industriales de comunidades y arrendadores y las de proveedores del administrador, incorporan una pestaña Incidencias, que muestra las incidencias en las que está asociada esa factura, permitiendo asociarla a más incidencias.

Además, incorpora también una pestaña Notificaciones y comunicados, que muestra una lista con las notificaciones y comunicados en los que está vinculada esta factura.

Se añaden “Inmueble” y “Contacto inmobiliario” como nuevo tipo de referencia
A la referencia que se puede vincular a un comunicado, incidencia, tarea, cita, revisión, notificación, etc. se le ha añadido la opción Inmueble.

Si se escoge Inmueble, puede también asociarse también un contacto inmobiliario.

“Localizar incidencias” permite también localizar a partir de inmuebles
Se amplia la funcionalidad del botón Localizar incidencias para que permita también localizar incidencias y notificaciones relacionadas con un inmueble.

Nuevo permiso para Admin24h
Se ha añadido un nuevo permiso para autorizar a todos los roles de usuarios de Admin24h App y Web a acceder al portal inmobiliario.

Haga clic aquí para más información sobre la adjudicación de permisos para Admin24h.
Haga clic aquí para más información sobre la vista del portal inmobiliario en Admin24h.
En los asistentes de envío de notificaciones, ordenar las plantillas de notificación alfabéticamente
Se han modificado los asistentes de envío de notificaciones para que, al escoger la plantilla de notificación, las muestre por orden alfabético, facilitando así su localización.

Se añaden columnas “Oficina” y “Usuario asignado” en la vista de Revisiones y certificados
Se ha modificado la vista de Revisiones y certificados para añadir dos nuevas columnas con la Oficina y el Usuario asignado.

COMUNIDADES
Nueva forma de cobro de recibos “Orden de transferencia”
Esta pensada para cuando el propietario tiene programada una orden de transferencia periódica para pagar los recibos de la comunidad.

Orden de transferencia supone que el propietario tiene ordenado el pago periódico al administrador y por lo tanto puede omitirse, si se desea, la notificación de la emisión del recibo.

La impresión de recibos permite escoger si se deben imprimir los recibos correspondientes a esta forma de cobro.

El informe de la emisión de recibos agrupa los recibos que tienen establecida esta forma de cobro.

Haga clic aquí para más información sobre las formas de cobro de recibos de comunidad.
Nuevo proceso “Carga de gastos a comunidades”
Consiste en una ventana que permite introducir fácilmente una lista de gastos para contabilizarlos en diferentes comunidades, sin la necesidad de hacerlo individualmente. Estos movimientos generados tienen como contrapartida un concepto del administrador. También permite guardar esa lista para recuperarla más delante, modificarla y volverla a añadir.

Haga clic aquí para más información sobre este proceso.
Se permite marcar recibos como “Reclamado judicialmente” de forma masiva
La vista de recibos permite, mediante selección individual o múltiple, marcar recibos como reclamados judicialmente, sin necesidad de editar sus fichas una por una.

Se añade opción para “suspender temporalmente” la nómina de un empleado de la comunidad
Se ha añadido una nueva casilla en la ficha del empleado de la comunidad con el título Suspendido temporalmente. En caso de activarse esta casilla, el proceso Generar nóminas de comunidades no tendrá en cuenta a este empleado.

Se permite repercutir al empleado el ingreso a cuenta de IRPF de los pagos en especie
Se ha añadido en la pestaña Datos para nómina de la ficha del empleado dos casillas con el título Repercutir al empleado, vinculadas al importe de Ingresos a cuenta de los pagos en especie.

En el caso de que esta casilla esté activada, se restará el importe de la casilla Ingresos a cta asociada del total a pagar al empleado y por tanto, del gasto que se le contabilizará a la comunidad.
También se modifica la ficha de la nómina de empleado para añadir esta misma casilla.

Por último, también se ha añadido esta casilla a la ficha de Otras nóminas del botón Impuestos de la ficha de la comunidad. Esta casilla sólo es accesible si el registro que se añade tiene activada la casilla Pago en especie.

Los importes de los ingresos a cuenta que tengan activada la casilla Repercutir al empleado son acumuladas en la casilla Ingresos a cuenta repercutidos del modelo 190 de la comunidad y del certificado de renta del empleado.
ALQUILERES
Nueva forma de cobro de recibos “Orden de transferencia”
Esta pensada para cuando el inquilino tiene programada una orden de transferencia periódica para pagar los recibos de alquiler.

Orden de transferencia supone que el inquilino tiene ordenado el pago periódico al administrador y por lo tanto puede omitirse, si se desea, la notificación de la emisión del recibo.

La impresión de recibos permite escoger si se deben imprimir los recibos correspondientes a esta forma de cobro.

El informe de la emisión de recibos agrupa los recibos que tienen establecida esta forma de cobro.

Haga clic aquí para más información sobre las formas de cobro de recibos de alquiler.
Nuevo proceso “Carga de gastos a inquilinos”
Consiste en una ventana que permite introducir fácilmente una lista de gastos pagados por cuenta de inquilinos para añadírserlos como conceptos de recibo, sin la necesidad de hacerlo individualmente en la ficha de cada contrato de alquiler. También permite guardar esa lista para recuperarla más delante, modificarla y volverla a añadir.

Haga clic aquí para más información sobre este proceso.
Nueva gestión de nóminas de alquileres
Se ha desarrollado la gestión de nóminas para los empleados de los arrendadores. Permite registrar las fichas con los importes de la nómina de cada empleado y generar los pagos de las mismas mediante transferencia, cheque, caja o norma 43. También carga estas nóminas en las liquidaciones de los arrendadores y las incluye en los modelos 111 y 190.
Haga clic aquí para más información sobre la gestión de nóminas de alquileres.
Al disponer de este nuevo proceso, con nóminas generadas y pagadas desde adminet, la sección Nóminas del apartado Impuestos de la ficha del arrendador se ha renombrado como Otras nóminas, dándole así un nombre y tratamiento similar al de Otras facturas, ya que contiene registros de nómina que no están vinculados directamente a gastos del arrendador, ni a movimientos de tesorería del administrador.

Si usted estaba anteriormente registrando el pago de las nóminas mediante el proceso de facturas de industriales, simulando que los empleados son industriales y generando facturas desde las previsiones, cuando ponga en marcha el proceso de nóminas deberá modificar esas previsiones de industriales, marcando una fecha de caducidad que impida generar nuevas facturas desde dichas previsiones.
Acceso a “Incidencias y notificaciones” desde la ficha del perceptor de reparto
Se ha habilitado la posibilidad de acceder a Incidencias y notificaciones desde la lista de perceptores y desde su ficha de datos.

Se permite marcar recibos como “Reclamado judicialmente” de forma masiva
La vista de recibos permite, mediante selección individual o múltiple, marcar recibos como reclamados judicialmente, sin necesidad de editar sus fichas una por una.

Se impide eliminar una factura de industrial que haya sido incluida en algún modelo de impuestos
En ese caso se muestra un mensaje como el que puede ver a continuación.

CONTABILIDAD
Mejoras en extractos bancarios de norma 43 (inclusión del IBAN)
Se incluyen las siguientes mejoras en la vista de extractos de norma 43.
Se cambia el título “Extractos (Norma 43)” por “Extractos bancarios”
Se renombra la opción Extractos (Norma 43) como Extractos bancarios ya que, si bien lo habitual y más frecuente es que se gestionen a partir de la norma 43, no es imprescindible que sea así.

Se pasa a usar el IBAN como referencia del extracto (en ligar del antiguo CCC)
En la vista de extractos y en la propia ficha del extracto pasa a mostrarse el IBAN de la cuenta en lugar del CCC.

Se añade el nombre de la entidad en el detalle de cobros y pagos de los movimientos de banco y caja
Se ha modificado la ficha de los movimientos de banco y caja para añadir, en el detalle de los cobros y pagos relacionados, el nombre la entidad asociada.

Nueva vista de movimientos internos
Los movimientos internos existen desde el inicio de adminet, pero no se podían consultar desde una vista propia sino a partir de los movimientos que los componían.
A partir de ahora, se pueden consultar desde el apartado de Contabilidad.

Haga clic aquí para más información.
En movimientos de caja a partir de referencia se añade opción de pago de nóminas
Al iniciar un movimiento de caja localizando la referencia por su nombre, en caso de tratarse de un empleado, se localiza si tiene alguna nómina pendiente de pagar, proponiendo su pago en un primer paso.

En nuevo cheque manual se añade opción de pago de nóminas
Al iniciar un pago por cheque localizando la referencia por su nombre, en caso de tratarse de un empleado, se localiza si tiene alguna nómina pendiente de pagar, proponiendo su pago en un primer paso.

FACTURACIÓN
Se impide eliminar una factura de proveedor que haya sido incluida en algún modelo de impuestos
En ese caso se muestra un mensaje como el que puede ver a continuación.

INMOBILIARIA
Nuevas fichas de contactos inmobiliarios
Se añade, en el apartado Inmobiliaria, una opción para guardar los contactos específicamente relacionados con los inmuebles que se comercializan.

Haga clic aquí para más información sobre los contactos inmobiliarios.
Nuevo diseño de ficha de inmueble
Se ha rediseñado al ficha de inmueble para que tenga el mismo aspecto y funcionamiento que las demás fichas de la aplicación, distribuyendo sus datos en secciones, en lugar de pestañas.

Haga clic aquí para más información sobre la ficha de inmueble.
Se añaden nuevas características en la ficha de inmueble
Los datos añadidos a la ficha del inmueble, son los siguientes:
Datos generales
Visibilidad dirección. Permite indicar en qué formato se muestra la dirección en los diferentes portales. Haga clic aquí para más información.
Precio parking. En caso de venta, se permite indicar el precio opcional de la plaza de aparcamiento.
Última actividad. Sólo en el caso de locales comerciales.

Distribución y características
Superficie útil.
Tipo cocina. Opciones: Americana, Independiente.
Metros lineal fachada.
Vistas. Opciones: Exterior, Interior.
Terrado. Opciones: Sí, No.
Total plantas edificio.
Total escaparates. Sólo en el caso de locales comerciales.


Las nuevas características son visibles en:
La propia ficha del inmueble
En el asistente de nuevo inmueble.
En la ficha del departamento.
En todos los visores de inmuebles (portales de publicación, portal inmobiliario de adminet, adminet app, admin24h app, web del administrador).
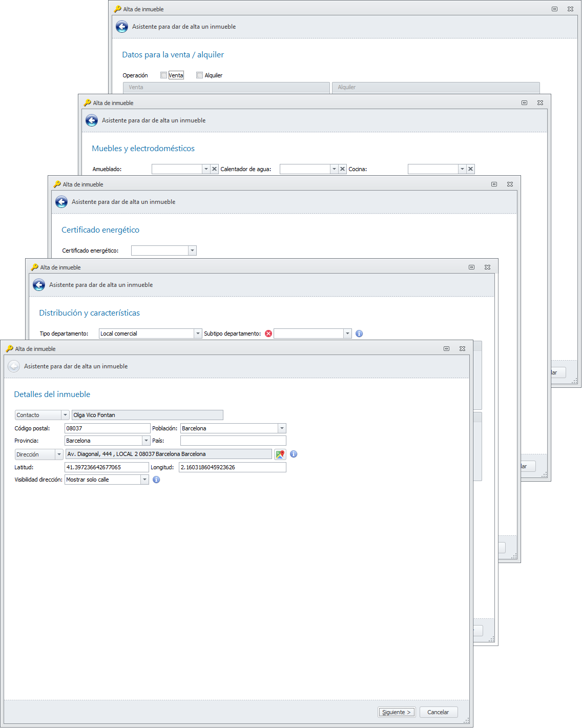
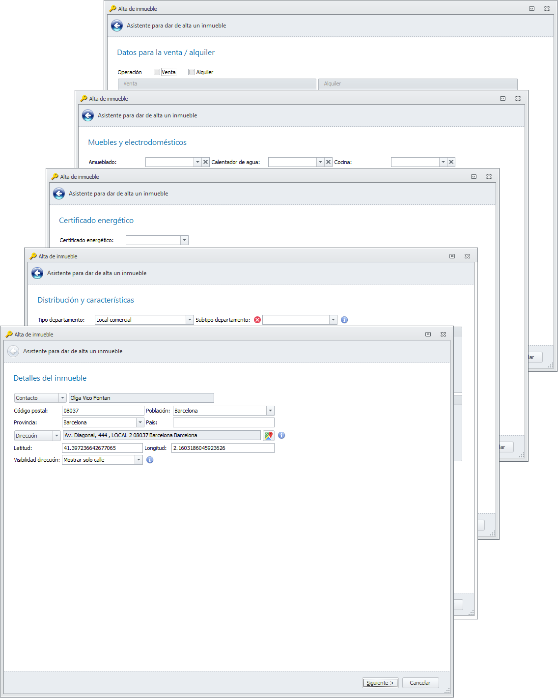
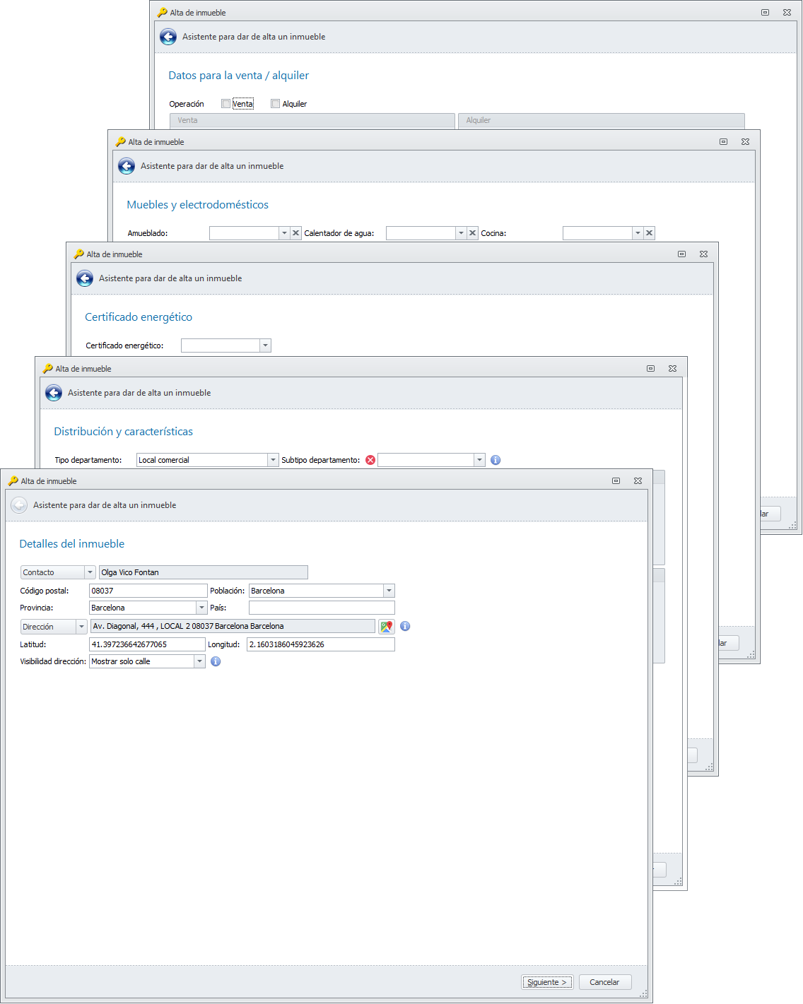
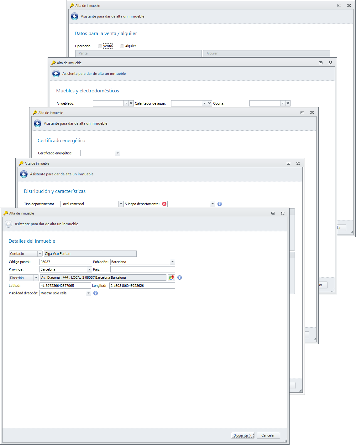
Mejoras en el asistente de nuevo inmueble
El antiguo asistente se basaba en diversas pestañas de información. Ha sido sustituido por un asistente con diferentes ventanas que ayudan al usuario a no omitir ninguna información referida al inmueble.

Mejoras en la vista de inmuebles
A partir de esta versión, la vista de inmuebles los muestra con diferentes resaltes y colores dependiendo del estado del inmueble.
