Versión 2024.09.10
TAREAS PROGRAMADAS (EN FASE DE PRUEBAS)
Nuevo proceso de ejecución de tareas programadas
En esta versión de Adminet se dispone por primera vez de la posibilidad de ejecutar tareas programadas. Son procesos que pueden definirse y configurarse para ser ejecutados automática y repetitivamente por el propio Adminet sin la intervención de ningún usuario.
Debido a las características de esta nueva funcionalidad, se ha optado por habilitarla, a modo de prueba, a un grupo de colaboradores que la implantarán en su entorno de trabajo y nos proporcionarán información sobre su experiencia de uso.
Finalizada la fase de prueba en entornos reales, “Tareas programadas” se pondrá a disposición de los clientes que tengan contratado el Plan Digital de Adminet.
Las tareas programadas facilitan la realización de determinados trabajos de forma desasistida, incluso fuera del horario de trabajo habitual, ahorrando mucho tiempo al administrador y evitando errores durante la parametrización de los procesos cuando se ejecutan manualmente.
Haga clic aquí para más información.
APLICACIONES PARA MOVIL
Última versión de ADMINET APP
Última versión de ADMIN24H APP
IMPUESTOS
Se añade el EMT como nuevo tributo
Se ha modificado la tabla de tributos que trata Adminet para añadir el EMT. El motivo es que el Ayuntamiento de L’Hospitalet de Llobregat emite por separado los recibos de IBI y EMT.

Se permite la eliminación múltiple de modelos
Se han modificado las vistas de modelos pendientes de presentar para permitir al usuario realizar una eliminación de varios modelos por selección múltiple.

Esta modificación se ha efectuado para los siguientes modelos:
Comunidades: modelos 190, 184 y 347.
Arrendadores: modelos 190, 390, 184 y 347.
Administradores: modelos 190, 390 y 347.
Los modelos 303 y 111 no permiten la eliminación múltiple debido a la dificultad de validar de forma conjunta si se trata del último modelo generado para cada uno de los declarantes.
COMUNIDADES - IMPUESTOS
Adaptación de los modelos de la Agencia Tributaria
Se incluyen las adaptaciones necesarias para la correcta confección y presentación del modelo 111 de las comunidades para el tercer trimestre de 2024.
ALQUILERES - IMPUESTOS
Adaptación de los modelos de la Agencia Tributaria
Se incluyen las adaptaciones necesarias para la correcta confección y presentación del modelo 111 y 303 de los arrendadores para el tercer trimestre de 2024.
La opción “Enviar informes de IVA” a arrendadores permite escoger el formato del informe
Se ha modificado la ventana de configuración del envío para que permita escoger el formato del informe de IVA devengado.

Haga clic aquí para más información.
IMPUESTOS PROPIOS DEL ADMINISTRADOR
Adaptación de los modelos de la Agencia Tributaria
Se incluyen las adaptaciones necesarias para la correcta confección y presentación del fichero de los modelos 111 y 303 del administrador para el tercer trimestre de 2024.
Se añaden totales en el Informe IRPF de facturas emitidas
Se ha modificado el informe de IRPF de facturas emitidas del administrador para añadir sumas totales en el informe.
Además, se ha suprimido la columna Deducción por ser innecesaria.
GENERAL
PRAGMA+ se sitúa como primera opción en la lista de aplicaciones
Se ha modificado el orden de las aplicaciones que se muestran en Adminet, situando PRAGMA+ en primera posición.

Se simplifica el menú de plantillas de texto
Se han acortado los nombres de las diferentes opciones del menú, quitando el texto “Plantilla de” facilitando, de este modo su lectura y localización.

Nueva casilla “Fecha de nacimiento” en la ficha del contacto
Se ha modificado la ficha del contacto para añadir una nueva casilla Fecha de nacimiento, que estará sólo disponible en el caso de que el contacto sea de tipo Persona.

Se han modificado también las siguientes vistas para que añadan una nueva columna con la fecha de nacimiento del contacto.
Contactos
Clientes
Copropietarios
Arrendadores
Perceptores de reparto
Inquilinos activos
Para los contactos que no sean de tipo Persona, esta casilla se mostrará en blanco.

Nueva opción “Facturas como cliente” en la vista de contactos
Se ha modificado la vista de contactos para añadir una nueva opción en el menú contextual (botón derecho) llamada Facturas como cliente. Esta opción sólo se muestra en el caso de que el contacto sea también cliente y permite acceder a las listas de previsiones, prefacturas y facturas emitidas por el administrador a ese contacto.

Si el contacto es también arrendador, la opción de acceso a Facturas como cliente omitirá aquellas que se le hayan emitido como arrendador. Es decir sólo se mostrarán las que NO estén relacionadas con liquidaciones de alquileres.
Mejora en el selector de contactos
Se ha mejorado la información que se muestra en la ventana de selección de contactos que se usa en diversas opciones del programa.

Los cambios introducidos son:
Renombrar la columna “Comentarios” como “Observaciones forma contactar”. Se sigue mostrando en esta columna los datos correspondientes a la forma de contactar de la ficha del contacto o industrial.
Añadir una nueva columna llamada “Observaciones”. Su contenido variará dependiendo del tipo de referencia escogido y del tipo de contacto asociado a la línea.
Si la referencia está vinculada a una comunidad, macrocomunidad o arrendador:
Si es un cargo junta, mostrará las observaciones asociadas a ese cargo junta.
Si es un industrial habitual mostrará las observaciones de ese industrial habitual.
Si es un propietario, mostrará las observaciones del contrato de propiedad.
Si la referencia escogida es un contacto o industrial, se mostrarán las observaciones de la pestaña Datos generales de la ficha del contacto o industrial.
Informar también el departamento en los contactos correspondientes a los cargos junta. En este sentido se debe tener en cuenta que, para los cargos junta, si lo son de una sola dirección de la comunidad, la columna Dirección indica esa dirección. En cambio si son cargos de toda la comunidad, la columna Dirección indica Comunidad.
Esta ventana se utiliza en las siguientes opciones de programa:
Selección de referencia para un nuevo comunicado.

Contactar y Notificar.


Nueva llamada telefónica, Nuevo SMS y Nuevo fax.

Se habilita la selección múltiple en más listas de datos de la aplicación
En versiones anteriores, se ha ido implementando la posibilidad de realizar una selección múltiple de líneas en la mayor parte de las listas de la aplicación.
En esta versión, se amplía la relación de listas en las que se permite la selección múltiple con el objetivo de que se convierta en el comportamiento general.
Al realizar una selección múltiple de líneas, las acciones que se pueden escoger se limitan a aquellas coherentes en una selección múltiple y disponibles para las líneas seleccionadas.

Mejoras en las notificaciones masivas
Mejoras en la opción “Todos los arrendadores”
La opción Todos los arrendadores se renombra como Arrendadores
Además, se añade la posibilidad de seleccionar manualmente los arrendadores a incluir en la notificación.

Mejoras en la opción “Todos los propietarios activos”
La opción Todos los propietarios activos se renombra como Propietarios activos
Además, se añade la posibilidad de seleccionar manualmente los propietarios a incluir en la notificación.

Mejoras en la opción “Todos los inquilinos activos”
La opción Todos los inquilinos activos se renombra como Inquilinos activos
Además, se añade la posibilidad de seleccionar manualmente los inquilinos a incluir en la notificación.

Nueva opción “Envío masivo” en el menú contextual de las vistas
Se han modificado algunas vistas de Adminet para añadir una nueva opción en el menú contextual (botón derecho) llamada Notificar masivamente. Esta opción permite activar la opción de Notificaciones masivas usando como destinatarios los seleccionados en la vista.

Las vistas que incluyen la opción Notificar masivamente son:
Contactos
Clientes
Industriales
Proveedores
Arrendadores
Copropietarios activos
Inquilinos activos
Se omiten las entidades que no están operativas
Se ha modificado el proceso de notificaciones masivas para que, al seleccionar propietarios, presidentes, arrendadores, perceptores e inquilinos, lo haga sólo de aquellas comunidades, macrocomunidades y arrendadores que estén operativos, omitiendo aquellos que no lo están.

COMUNICADOS, INCIDENCIAS Y CALENDARIO
En el calendario, se añade una barra de desplazamiento para las citas de todo el día
Se ha añadido en el calendario una barra de desplazamiento específica para las citas de todo el día, de modo que si no se pueden mostrar todas en la vista, pueda realizarse desplazamiento vertical, ya se con la propia barra o con la rueda del ratón.

Por motivos de diseño de las ventanas, la barra de desplazamiento en las citas de todo el días está disponible únicamente en las opciones de vista Diaria y Semana laborable.
Se añade solicitud de confirmación al eliminar una incidencia
Se ha añadido una solicitud de confirmación al eliminar una incidencia, tanto si se realiza desde la propia ficha de la incidencia como si es desde la vista de incidencias.

COMUNIDADES
Ajuste en el control de recibos pendientes de la domiciliación de recibos
Se ha modificado el proceso de domiciliación de recibos. En versiones anteriores proponía que un recibo con forma de cobro Domiciliación no se domiciliara si el contacto asociado al recibo tenía algún otro recibo pendiente de cobro.
A partir de esta versión, se propone que un recibo con forma de cobro Domiciliación no se domicilie si alguno de los contratos de propiedad asociados al recibo tiene algún otro recibo pendiente de cobro.
Es decir, si la misma persona es propietaria de varios departamentos, sólo propondrá no domiciliar el recibo de aquellos departamentos en los que haya recibos pendientes de cobro.
Nuevo informe de incidencias para macrocomunidades
Se ha añadido el informe de incidencias para macrocomunidades. Anteriormente estaba disponible únicamente para comunidades.

Al modificar el concepto de gasto en una ficha de nómina se modifica también en el gasto comunitario asociado
Se ha modificado el comportamiento de la ficha de nómina para que, al guardar los datos, modifique también el movimiento de gasto asociado a esta nómina.
En el caso de que el gasto comunitario haya sido ya liquidado no se permitirá modificar los datos en la ficha de la nómina.
Nueva columna “Fecha liquidación” en cobros y pagos comunitarios y cobros y pagos individuales
Se han modificado las vistas de cobros y pagos comunitarios y de cobro y pagos individuales para añadir una columna que informa la fecha de fin de liquidación en que se ha liquidado cada movimiento.

Al leer el fichero de consumos de la empresa contadora, no se tienen en cuenta los consumos negativos
Se ha modificado el proceso de lectura del archivo de lecturas de contadores (Cargar cuotas empresa contadora) para que, en el caso de que una lectura provoque un consumo negativo, no lo tenga en cuenta.

En pagos a industriales por transferencia y cheque, se descuentan los abonos recibidos
Se han modificado los procesos de pago de facturas a industriales por transferencia y cheque para permitir descontar del pago los abonos recibidos.

ALQUILERES
Nuevo rol para inquilinos en Adminet24H
Ya está disponible Adminet24H para los inquilinos.
Haga clic aquí para ver las funcionalidades que va a tener disponibles un inquilino en Adminet24H.
Haga clic aquí para ver cómo configurar los permisos para el rol “Inquilino”.
Haga clic aquí para ver cómo activar Adminet24H masivamente a inquilinos.
Se añade opción de enviar avisos a inquilinos en Adminet24H
Se ha modificado el asistente de la opción Avisos Adminet24h para que, al seleccionar arrendadores, permita también emitir avisos a inquilinos.

Haga clic aquí para más información sobre los avisos en Adminet24H.
Se añade plantilla para notificar a los arrendadores sus datos de acceso a Adminet24H
Se ha añadido a las plantillas de notificación una específica para notificar a los arrendadores sus datos de acceso a Adminet24H.

Aquellos usuarios que ya hayan creado su propia plantilla para arrendadores, pueden prescindir de la que se acaba de añadir. Los que no dispongan de ninguna y deseen usarla, deben revisar y ajustar su contenido según su estilo y permisos otorgados a los arrendadores y perceptores de reparto.
Nuevas columnas en la vista de propiedades activas
Se ha modificado la vista de propiedades activas para añadir las siguientes columnas:
Importe de próximo recibo
Fecha de última emisión
Día de emisión
Periodicidad
Fecha próxima revisión de IPC

Se mejora la velocidad de ejecución del proceso de emisión de recibos
Se han incorporado mejoras en la base de datos incrementando notablemente la velocidad de ejecución del proceso de emisión de recibos.
Ajuste en el control de recibos pendientes del proceso de domiciliación de recibos
En versiones anteriores, un recibo con forma de cobro Domiciliación no se marcaba como domiciliado por defecto si el contacto asociado al recibo tenía algún otro recibo pendiente de cobro.
A partir de esta versión, un recibo con forma de cobro Domiciliación no se marca como domiciliado por defecto si el contrato de alquiler asociado al recibo tiene algún otro recibo pendiente de cobro.
Es decir, si la misma persona es inquilina de varios departamentos, sólo propondrá no domiciliar el recibo de aquellos departamentos en los que haya recibos pendientes de cobro.
Nuevo informe de incidencias para perceptores de reparto
Se ha añadido el informe de incidencias para perceptores de reparto. Anteriormente estaba disponible únicamente para arrendadores.

Se añaden nuevos campos de combinación en el documento del contrato de alquiler
Se ha modificado la plantilla de contrato de alquiler para añadir los siguientes campos de combinación, para facilitar la implementación de los datos.
Código postal del departamento alquilado.
Provincia del departamento alquilado.
Fecha de inicio del contrato de alquiler (en fecha corta y fecha larga).
Fecha de finalización del contrato de alquiler (en fecha corta y fecha larga).
Duración del contrato (en años, meses y días).
Mes del contrato. En texto (Enero, Febrero, Marzo…).
Importe del recibo. Siempre que se hayan añadido los conceptos en la ficha del contrato de alquiler.
Importe de la fianza. Siempre que la fianza haya sido ya registrada en Adminet.
Cuenta bancaria de domiciliación. Sólo se muestra si en la ficha del contrato de alquiler se ha informado un único pagador y la forma de pago es Domiciliación. Si hay más de un pagador o la forma de pago no es Domiciliación, este dato se mostrará vacío.
Datos del segundo inquilino. Nombre, NIF y domicilio fiscal.
Usuario asignado al arrendador.

También se han añadido algunos de estos datos en el asistente que muestra los datos del contrato.

La forma de pago únicamente se muestra si el contrato de alquiler tiene como forma de pago domiciliación bancaria y sólo tiene un pagador.
Si en el proceso de generar el documento del contrato de alquiler se modifica la cuenta bancaria de domiciliación, ésta será guardada en la ficha del contrato de alquiler.
En la vista de fianzas se informa si el contrato de alquiler está de baja
En la vista de fianzas se ha añadido una nueva columna que muestra, si la hay, la fecha de baja del contrato de alquiler. Las fianzas cuyo contrato de alquiler está de baja se muestran en color rojo y con la letra en cursiva.

Mejoras en en el proceso de nuevo incremento manual
Se permite excluir inquilinos con fecha de contrato posterior al indicado en pantalla
Se ha modificado el proceso de nuevo incremento manual para añadir una nueva casilla que permite excluir del incremento aquellos contratos cuya de fecha de inicio sea posterior o igual a la que se indique en pantalla.

La totalidad del incremento se repartirá entre los contratos de alquiler que no hayan sido excluidos por tener una fecha de contrato posterior a la indicada en pantalla.
Se permite editar el contenido de las columnas "Incremento de recibo", "Aplicar atrasos" e "Importe de atrasos a aplicar"
Se permite editar el contenido de estas tres columnas para que el usuario pueda ajustar esos valores en los casos en que lo precise.

Haga clic aquí para más información sobre los incrementos manuales.
Nueva columna “Fecha liquidación” en cobros y pagos del arrendador y cobros y pagos de inquilinos
Se han modificado las vistas de cobros y pagos del arrendador y de cobro y pagos de inquilinos para añadir una columna que informa la fecha de fin de liquidación en que se ha liquidado cada movimiento.

Al modificar el concepto de gasto en una ficha de nómina se modifica también en el gasto asociado al arrendador
Se ha modificado el comportamiento de la ficha de nómina para que, al guardar los datos, modifique también el movimiento de gasto asociado a esta nómina.
En el caso de que el gasto del arrendador haya sido ya liquidado no se permitirá modificar los datos en la ficha de la nómina.
En pagos a industriales por transferencia y cheque, se descuentan los abonos recibidos
Se han modificado los procesos de pago de facturas a industriales por transferencia y cheque para permitir descontar del pago los abonos recibidos.

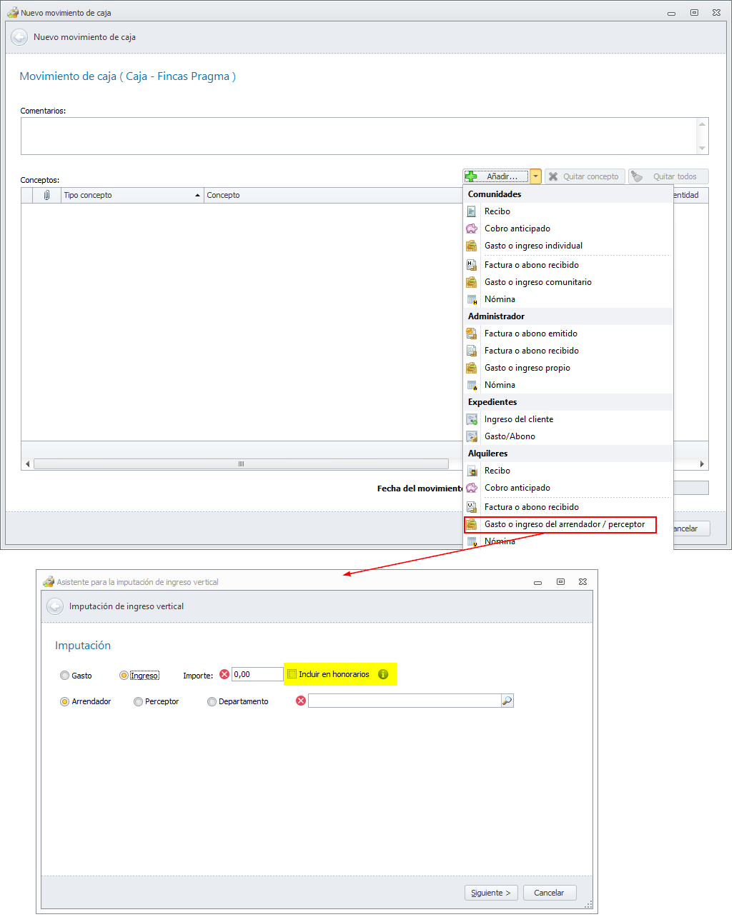
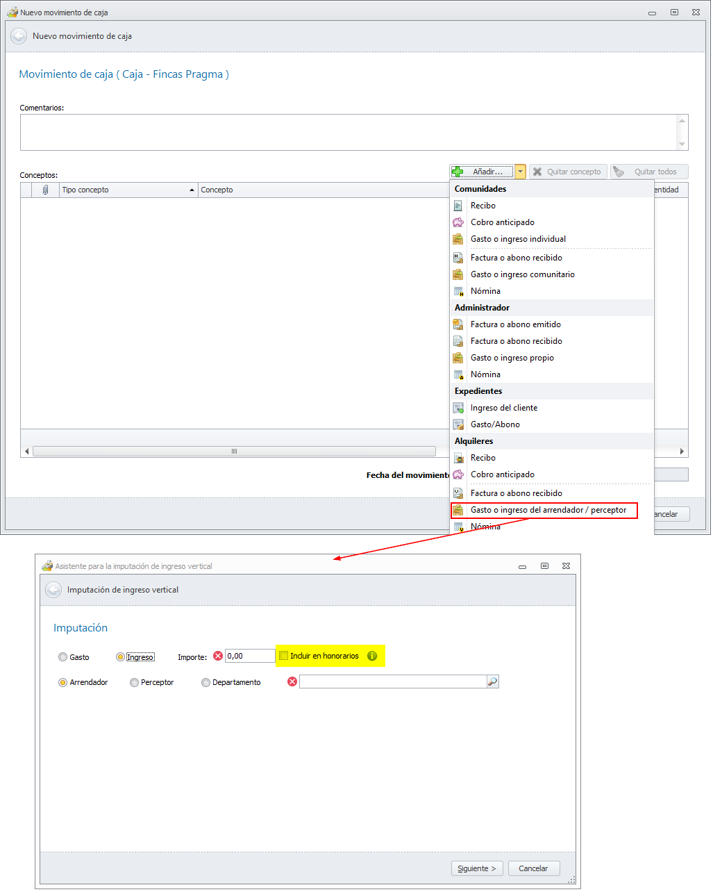
Se permite registrar cobros del arrendador sujetos a la aplicación de honorarios en la liquidación
Se ha añadido en todas las opciones que permiten registrar ingresos del arrendador, la posibilidad de indicar que ese ingreso se debe incluir en el cálculo de la base de aplicación de los honorarios en la liquidación.

Se mejora la velocidad de ejecución del proceso de emisión de liquidaciones
Se han incorporado mejoras en la base de datos incrementando notablemente la velocidad de ejecución del proceso de emisión de liquidaciones.
En liquidaciones de alquileres que se pagan a comunidades, se adjunta el pdf de la liquidación en el cobro/pago comunitario
Se ha modificado la emisión de la liquidación de alquileres para que, cuando el arrendador es una comunidad de propietarios y la forma de pago es Pagar a la comunidad, al generar el movimiento de cobro o pago para la comunidad, le asocie el pdf de la liquidación, facilitando así el acceso al documento desde el gasto o ingreso comunitario.

Se permite ocultar o mostrar la fecha de emisión de la liquidación
Se han modificado las fichas de arrendador y perceptor de reparto para añadir un nuevo campo, asociado a la configuración de las liquidaciones, con el texto Ocultar fecha de emisión.
Esta es la ficha del arrendador.

Y así se refleja en la liquidación la activación o desactivación de esta casilla.

Esta es la ficha del perceptor.

Y así queda la cabecera de sus liquidaciones.

TESORERÍA
Se añade una nueva columna “Cuenta bancaria cobro” en la vista de recibos de la domiciliación
Se ha modificado la vista de recibos incluidos en la ficha de la domiciliación, añadiendo una nueva columna que informa la cuenta en la que se ha cobrado cada uno de los recibos, es decir la cuenta bancaria del pagador.

Desde el extracto bancario, se permite devolver facturas emitidas del administrador que no han sido cobradas por banco
Hasta ahora, sólo se permitía devolver vencimientos de facturas emitidas del administrador si habían sido cobradas por domiciliación bancaria. A partir de esta versión, se permite devolver desde el extracto bancario cualquier vencimiento de factura emitida.
En el extracto bancario, se permite devolver recibos de alquiler o comunidad que han sido cobrados por caja
Hasta ahora, sólo se permitía devolver recibos de alquiler o comunidad si habían sido cobradas por domiciliación bancaria o por movimiento interno (cobrados desde Adminis, antes del traspaso a Adminet).
A partir de esta versión, se permite devolver desde el extracto bancario cualquier recibo de alquiler o comunidad.
En devolución masiva de domiciliaciones, se permite devolver recibos de alquiler o comunidad que han sido cobrados por caja
Se ha modificado la opción Añadir manualmente, para que permita añadir también recibos que han sido cobrados por caja.

Se permite generar plantillas de facturas PDF usando como industrial al propio administrador
Para las ocasiones en que el administrador emita facturas con otro software distinto a Adminet, se permite crear sus plantillas de facturas para que puedan ser identificadas automáticamente.

En este caso se muestra un aviso al usuario para evitar que intente procesar por este medio las facturas emitidas desde Adminet.
Haga clic aquí para más información.
Nuevo aviso cuando una plantilla de factura en PDF se guarda para más de un idioma y contiene campos de posición variable
Cuando una plantilla de factura en PDF se está guardando para más de un idioma y, además, contiene campos de posición variable, Adminet muestra esta advertencia ya que puede ser que no identifique correctamente las facturas en todos los idiomas.

Haga clic aquí para más información.
En las credenciales bancarias se permite escoger los tipos de archivos a descargar
Se ha modificado la ficha de la credencial bancaria para permitir escoger los tipos de archivo a descargar. Las opciones son:
N19. Archivos que contienen las devoluciones SEPA (comunidad, arrendador y administrador).
N43. Extractos bancarios.

Esta mejora permite al administrador procesar únicamente uno de los dos tipos de archivo.
En la sesión de caja, la opción “Traspasar efectivo” muestra el alias de las cuentas bancarias
Se ha modificado la ventana de la opción Traspasar efectivo para que, al escoger la cuenta bancaria asociada a la operación muestre también el alias de las cuentas, facilitando así su selección.

FACTURAS Y NÓMINAS
En pagos a proveedores por transferencia y cheque, se descuentan los abonos recibidos
Se han modificado los procesos de pago de facturas a proveedores por transferencia y cheque para permitir descontar del pago los abonos recibidos.

INMOBILIARIA
Nuevos datos en la ficha de inmueble para los locales comerciales
Se ha modificado la ficha del inmueble para que también muestre las casillas Fecha de construcción, Terraza y Superficie terraza cuando se trata de un inmueble de tipo Local comercial.

El asistente para dar de alta un nuevo inmueble se ha modificado en los mismos términos que la ficha.
Nuevos datos en el portal inmobiliario para los locales comerciales
Se ha modificado la ficha del inmueble para que también muestre las casillas Terraza y Superficie terraza cuando se trata de un inmueble de tipo Local comercial.
