Versión 2024.06.10
INTELIGENCIA ARTIFICIAL EN ADMINET
“Pragmático”, el nuevo asistente basado en IA para Adminet
Adminet incorpora un nuevo asistente basado en IA para facilitar al administrador el acceso a la ayuda de la aplicación, compuesta por más de 1500 páginas y más de 100 vídeos formativos.
Desde cualquier ventana de Adminet puede acceder a Pragmático y consultar, con su propio vocabulario, aquello que desee saber.

Pragmático retorna una breve explicación y enlaces a documentos de la ayuda relacionados con la consulta realizada.
Haga clic aquí para más información sobre Pragmático.
APLICACIONES PARA MOVIL
Última versión de ADMINET APP
Última versión de ADMIN24H APP
IMPUESTOS
Se informa automáticamente la provincia del declarado en el modelo 347
Se ha modificado la generación del modelo 347 de administrador, comunidad y arrendador para que, tanto para proveedores como para clientes, informe la provincia. Este dato se toma de la ficha de contacto asociada al cliente o proveedor.
COMUNIDADES - IMPUESTOS
Adaptación de los modelos de la Agencia Tributaria
Se incluyen las adaptaciones necesarias para la correcta confección y presentación del modelo 111 de las comunidades para el segundo trimestre de 2024.
Ajuste en contabilización del modelo 111 de comunidad de propietarios que es también arrendador
Una comunidad de propietarios que está funcionando también como arrendador, al presentar el modelo 111 debe agrupar en un único modelo las retenciones practicadas, tanto si las facturas recibidas se han procesado desde la comunidad como desde el arrendador.
En diciembre-2023 se permitió establecer el vínculo entre la comunidad de propietarios y el arrendador de forma que, entre otras vinculaciones, se resolvió que el modelo 111 de la comunidad incluyera también las retenciones aplicadas en las facturas recibidas del arrendador.
La contabilización del modelo 111 registraba el movimiento bancario por el importe del modelo y también los gastos comunitarios correspondientes a las retenciones aplicadas en las facturas recibidas de la comunidad, quedando las retenciones vinculadas al arrendador sin contabilizarse.
En esta versión se ha incluido la creación de un gasto comunitario para registrar las retenciones aplicadas en las facturas recibidas del arrendador.
Haga clic aquí para más información.
Informe “IRPF de facturas recibidas y nóminas” añade resumen de tipos de IRPF
Se ha modificado el informe para incluir al pie del mismo un resumen de importes por cada tipo de IRPF.

ALQUILERES - IMPUESTOS
Adaptación de los modelos de la Agencia Tributaria
Se incluyen las adaptaciones necesarias para la correcta confección y presentación del modelo 111 y 303 de los arrendadores para el segundo trimestre de 2024.
Mejoras en el informe de IVA devengado del arrendador
Se han incorporado los siguientes cambios en el informe:
En la opción “Agrupado por inquilino”, bajo nombre del inquilino se muestra la dirección del departamento alquilado

En la opción “Agrupado por inquilino”, se ordenan los inquilinos según la estructura de liquidación
Sólo en el caso de que se escoja la opción Agrupado por inquilino, el orden en que se mostrarán los inquilinos en el informe corresponderá al indicado en la estructura de liquidación del arrendador.

Al pie de cada arrendador se muestran totales por grupo de liquidación
Sólo en le caso de que el arrendador tenga más de un grupo de liquidación, se muestran los totales por grupos de liquidación y tipo de IVA.

Si sólo tiene un grupo de liquidación, se muestran los totales, pero sin especificar el grupo de liquidación por ser redundante.
Informe “IRPF de facturas recibidas y nóminas” añade resumen de tipos de IRPF
Se ha modificado el informe para incluir al pie del mismo un resumen de importes por cada tipo de IRPF.

IMPUESTOS PROPIOS DEL ADMINISTRADOR
Adaptación de los modelos de la Agencia Tributaria
Se incluyen las adaptaciones necesarias para la correcta confección y presentación del fichero de los modelos 111 y 303 del administrador para el segundo trimestre de 2024.
Informe “IRPF de facturas recibidas y nóminas” añade resumen de tipos de IRPF
Se ha modificado el informe para incluir al pie del mismo un resumen de importes por cada tipo de IRPF.

GENERAL
Nuevo proceso “Envío múltiple de documentos para su firma digital“
Se ha incorporado un nuevo proceso con el que enviar uno o varios documentos de cualquier tipo (siempre en formato PDF) para que sea firmado digitalmente por una o varias personas.

Haga clic aquí para más información.
Nueva vista de facturas recibidas accesible desde la ficha del industrial
Se ha añadido una nueva vista de facturas recibidas, que incluye las de comunidades, arrendadores y administrador. El objetivo es facilitar una vista única de facturas desde el punto de vista del industrial.

Se habilita la selección múltiple en la mayor parte de las listas de datos de la aplicación
En versiones anteriores se ha ido implementando la posibilidad de realizar una selección múltiple de líneas en determinadas listas de la aplicación.
En esta versión se amplía la relación de listas en las que se permite la selección múltiple, con el objetivo de que se convierta en el comportamiento general.
Al realizar una selección múltiple de líneas, las acciones que se pueden escoger se limitan a aquellas coherentes en una selección múltiple.

En el caso de las listas de Seguros y mantenimientos de las fichas de comunidad, macrocomunidad, arrendador, perceptor, administrador y cliente, es especialmente útil para dar de baja, eliminar o mover un conjunto de elementos a la vez. Por ejemplo, cuando una comunidad o arrendador causa baja o cuando se cambia el proveedor de un servicio (electricidad, agua, telefonía, seguro…).

La ventana de “incidencias y notificaciones” guarda la configuración para cada usuario
Se ha modificado el comportamiento de esta ventana para que guarde la última configuración del usuario para la siguiente ocasión en que se utilice.

COMUNICADOS, INCIDENCIAS Y CALENDARIO
Se reubica el lugar donde se muestran los documentos adjuntos en la incidencia y la tarea
Se han modificado las fichas de incidencia y de tarea para reubicar los documentos adjuntos.
La incidencia los muestra en una pestaña junto a la de Tareas.

Y la tarea, en otra pestaña junto a la de Comentarios.

De este modo se resuelve la problemática que se presentaba cuando el número de documentos era elevado, ya que se reducía el espacio para mostrar las tareas.
Acceso a la referencia relacionada desde la lista de comunicados, incidencias, tareas y revisiones
En las listas de comunicados, incidencias, tareas y revisiones, haciendo clic derecho sobre una línea, se ofrecen opciones relacionadas con la referencia sin necesidad de abrir ese elemento de la lista.

Se suprime la opción de eliminar tareas en las listas generales “Mis tareas”, “Tareas del grupo” y “Todas las tareas”
Se ha suprimido esta opción desde la vista de tareas para evitar errores involuntarios por parte del usuario.

La eliminación de tareas puede realizarse únicamente desde la ficha de la incidencia.
Mejora en el tiempo de apertura de un nuevo comunicado
Se ha optimizado la carga de la libreta de direcciones en la ficha de nuevo comunicado para mejorar el tiempo de apertura de la ventana.

Se permite marcar la opción “Esperar respuesta” en un correo certificado
Se ha modificado la ficha del comunicado para que, si está activada la opción Envío certificado, permita también activar Esperar respuesta.

COMUNIDADES
Se muestra la fecha de baja en la lista de comunidades y macrocomunidades
Se ha añadido una columna para mostrar la fecha de baja en las vistas de comunidades y macrocomunidades.

Mejora en la selección de nuevos conceptos para el presupuesto de comunidad
Se ha modificado el selector de conceptos del presupuesto de comunidad para darle un aspecto y funcionamiento similar al del plan de gastos de la comunidad.

Nueva opción “Recargar datos” por selección múltiple desde la lista de recibos
Para aquellos recibos cuyos datos de comunidad o propietario sean distintos a los de la ficha de la comunidad, se podrá ejecutar la funcionalidad Recargar datos desde la lista de recibos y por selección múltiple.

Haga clic aquí para más información.
Ajustes en estado de cuentas detallado de derrama
Se ha modificado el informe del estado de cuentas detallado de la derrama para que, en el caso de que se introduzca fechas de inicio y fin del informe, ajuste las facturas y recibos pendientes del mismo modo como lo hace la liquidación ordinaria.
Haga clic aquí para más información.
ALQUILERES
Se muestra la fecha de baja en la lista de arrendadores y perceptores de reparto
Se ha añadido una columna para mostrar la fecha de baja en las vistas de arrendadores y perceptores de reparto.

En la vista de inquilinos activos se añade una nueva columna “Inquilino principal”
Se ha modificado la vista de inquilinos activos para añadir una nueva columna que indica si se trata del inquilino principal.

Mejoras en el control de finalización de contrato para impedir el cobro de recibos post-finalización
Se han incorporado cambios para permitir que los recibos emitidos un número de días antes de la fecha de finalización de contrato tengan la misma consideración, a efectos de domiciliación e impedimento de cobro, que los emitidos con posterioridad a esa fecha.
Haga clic aquí para ver cómo se determina que el recibo corresponde a un contrato vencido.
Control de incrementos de IPC de aplicación manual
Se ha añadido la opción de indicar que algunos incrementos se deben calcular y aplicar de forma manual por responder a cláusulas no automatizables. Esto ha supuesto la introducción de los siguientes cambios:
Ficha “Incrementos de IPC” del contrato de alquiler
Se permite indicar que el incremento se aplica manualmente y añadir unas observaciones sobre cómo aplicarlo.

Nuevo informe de incrementos de IPC a aplicar
Permite obtener un informe de los incrementos a aplicar en un periodo, indicando si es automático o manual.

Haga clic aquí para más información sobre este informe.
Proceso “Incrementos de IPC”
Se ha modificado el proceso para que detecte y omita aquellos contratos de alquiler cuya casilla Aplicación manual esté activada.
Para que el usuario tenga constancia de que hay incrementos a aplicar manualmente, el asistente los muestra en una nueva ventana, como se puede ver en la siguiente imagen.

Haga clic aquí parra más información sobre el proceso de incrementos de IPC.
Haga clic aquí para ver la ayuda sobre la aplicación manual de incrementos de IPC.
Nueva opción “Recargar datos” para actualizar datos de recibos pendientes
Para aquellos recibos cuyos datos de arrendador o inquilino sean distintos a los de la ficha del arrendador, se podrá ejecutar la funcionalidad Recargar datos desde diferentes lugares de la aplicación y por selección múltiple.

Haga clic aquí para más información.
Se muestra IVA e IRPF en las vistas de recibos y facturas de alquiler
Se han añadido nuevas columnas en las vistas de recibos y facturas de alquiler para mostrar los datos correspondientes a la base imponible y porcentajes y cuotas de IVA e IRPF.

Ejemplo de la vista de recibos

Ejemplo de la vista de facturas de alquiler
TESORERÍA
Mejoras en la ficha de credenciales bancarias
Se han introducido mejoras en la ficha de credenciales bancarias, destinadas a facilitar la consulta y análisis de las descargas realizadas.

Haga clic aquí para más información.
Mejoras en la descarga automática de extractos
Se ha modificado el proceso de descarga automática de extractos para:
Reducir el tiempo de detección de un posible error general en la descarga.
Mejorar el mensaje informativo de los errores en la descarga.
Incorporar más información sobre el número de archivos descargados.
Nuevo proceso “Descarga automática de Devoluciones SEPA”
Se ha desarrollado un proceso para la descarga automática de devoluciones SEPA, de un modo similar al de la descarga automática de extractos bancarios.

Haga clic aquí para más información.
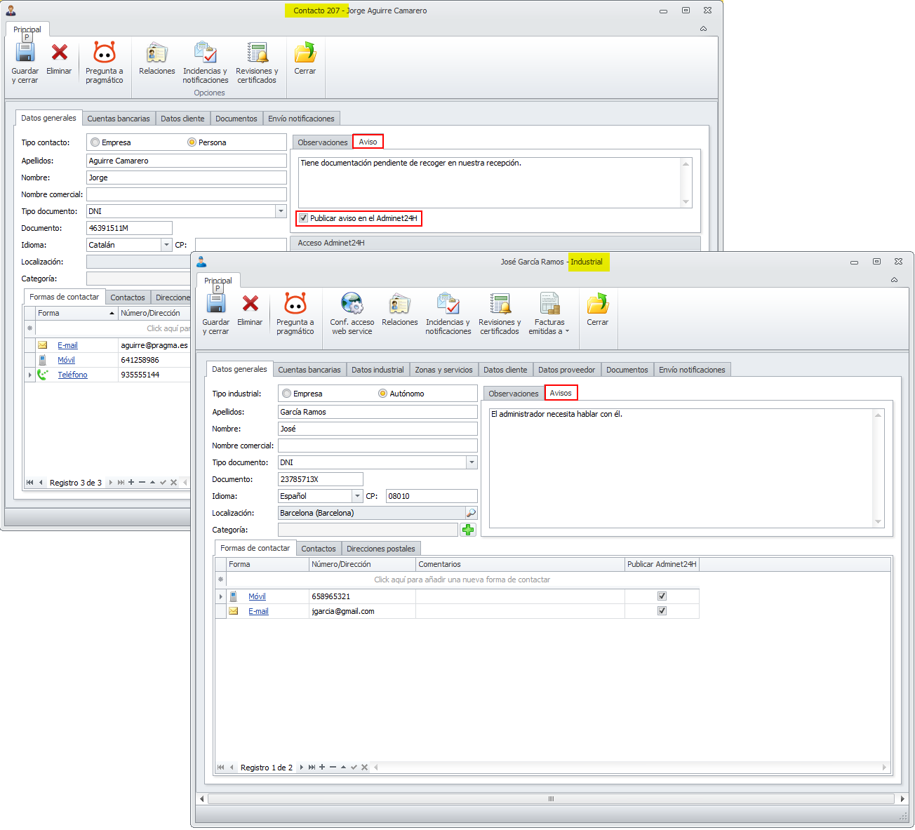
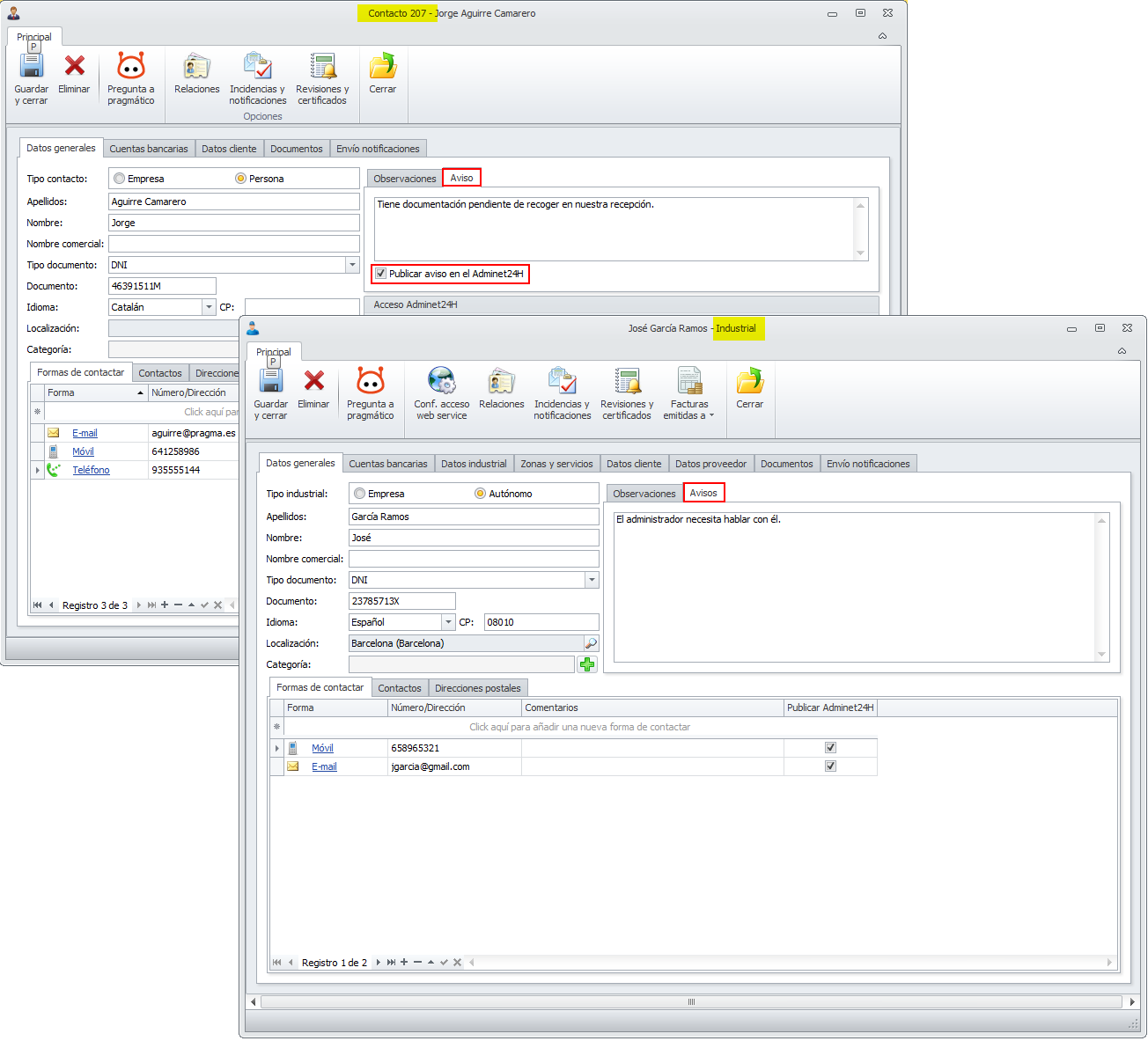
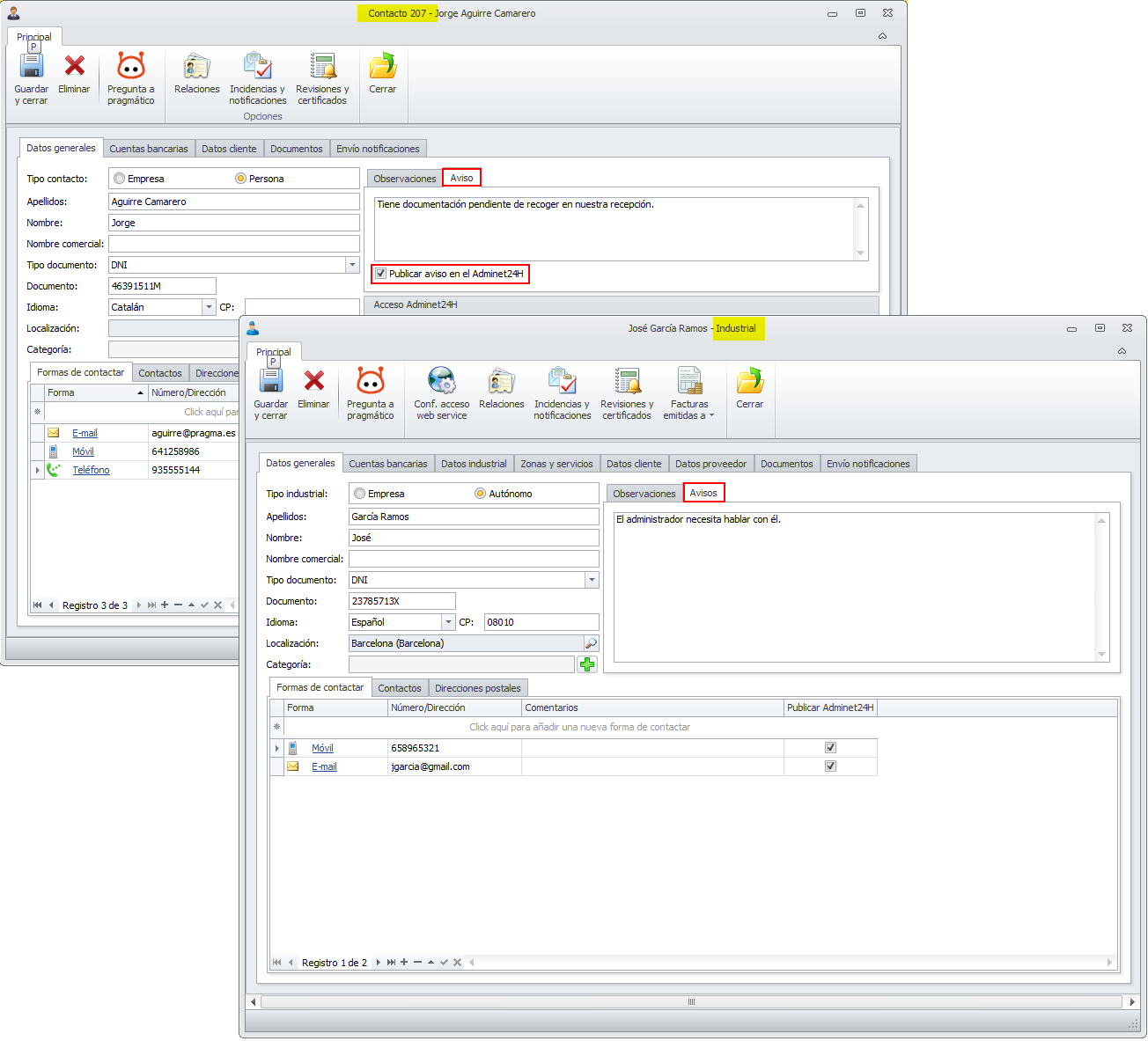
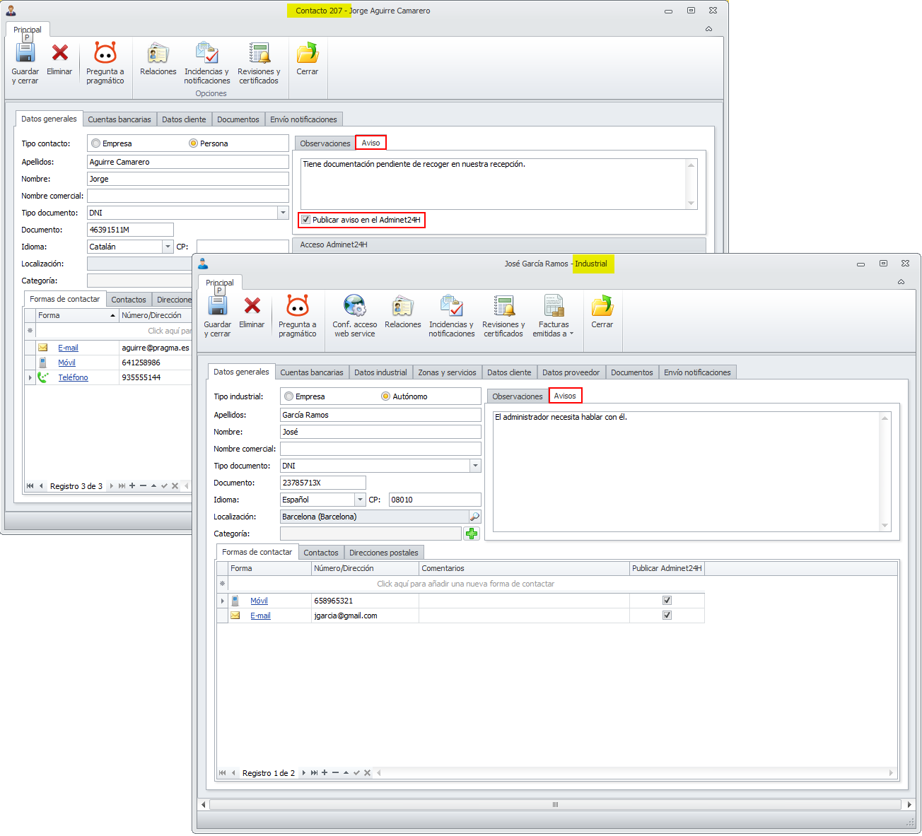
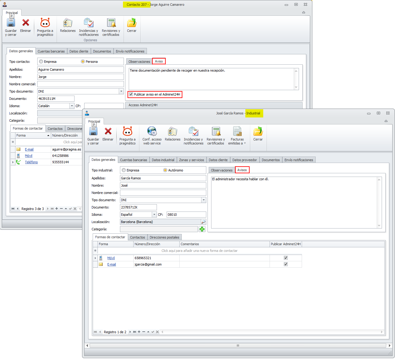
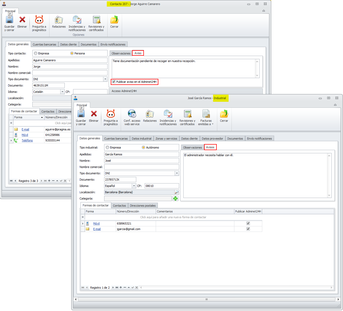
Nuevo procedimiento de avisos a contactos (inquilinos, propietarios, copropietarios…) e industriales
Se ha añadido una nueva funcionalidad para permitir introducir avisos relacionados con contactos e industriales y que, indistintamente:
Sean mostrados en el proceso de caja, cuando se realiza alguna operación relacionada con ellos.
Sean mostrados en la app Adminet24H. Esto es sólo para los contactos, ya que los industriales no disponen de perfil de acceso a Adminet24H.

Haga clic aquí para más información.
En el punteo de extractos se protege la opción “Descartar movimientos de Adminet para punteo”
Se ha protegido el acceso al botón Descartar movimientos de Adminet para punteo para que sólo esté activo si se accede a esa ventana mediante la combinación de teclas Ctrl+Shift.

FACTURAS Y NÓMINAS
El selector de conceptos del administrador permite añadir nuevos conceptos
Se ha modificado el selector de conceptos del administrador para permitir añadir nuevos conceptos, siempre que el usuario disponga de los permisos necesarios.

En la vista de previsiones de facturas del administrador se permite omitir o incluir las previsiones caducadas
Se ha modificado el buscador de previsiones de facturas del administrador para añadir una nueva casilla que permite omitir o incluir las previsiones caducadas.

Recuerde que las previsiones caducadas se muestran en color rojo.
En la vista de facturas de proveedores, se añaden columnas “Empresa” e “Importe pagado”
Se ha modificado la vista de facturas de proveedores del administrador para añadir las columnas Empresa e Importe pagado, como muestra la siguiente imagen.
