Casilla "Localización" en industrial, comunidad, arrendador, cliente, proveedor
Introducción
Las fichas de industrial, comunidad, arrendador y contacto, incluyen en sus datos generales una casilla llamada Localización.

Utilización
Esta casilla sirve para identificar correctamente la población fiscal, evitando nombres inexistentes o mal escritos, que pueden comportar problemas en la presentación de los diferentes modelos de la AEAT.
Deben tener correctamente codificada su localización:
Para el modelo 184, los partícipes de cada modelo.
Para los diferentes modelos 347 (administrador, comunidad, arrendador) los industriales, comunidades, arrendadores, perceptores, proveedores y clientes que participen como declarados por compras o por ventas.
Para el modelo 190, el sujeto los sujetos a los que se les ha aplicado retención.
Al generarse los modelos 184, 347 y 190, adminet comprueba que todas las referencias que deban ser informadas tengan su población correctamente informada. Si falta alguna, muestra un aviso y no se genera ningún modelo.
Dónde encontrar la casilla “Localización”
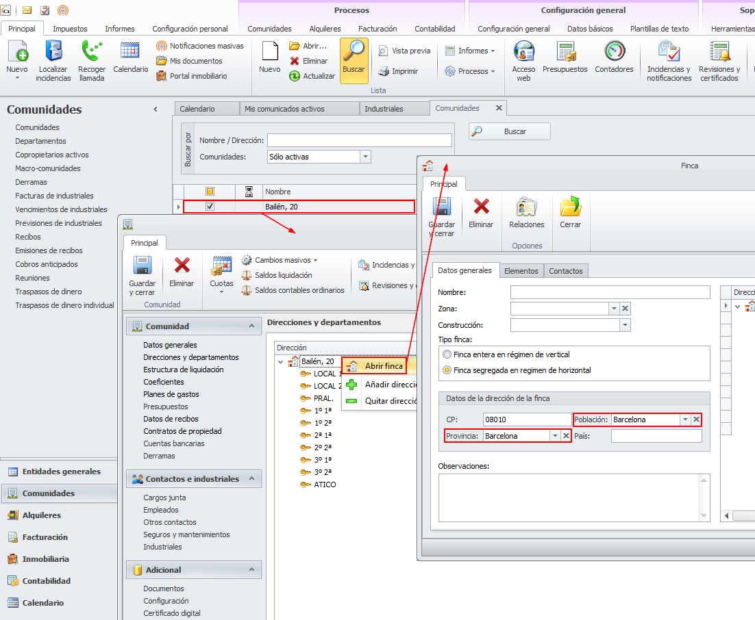
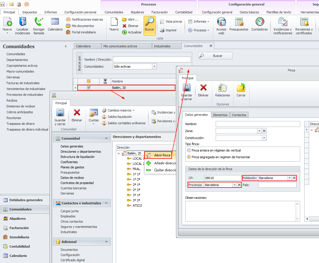
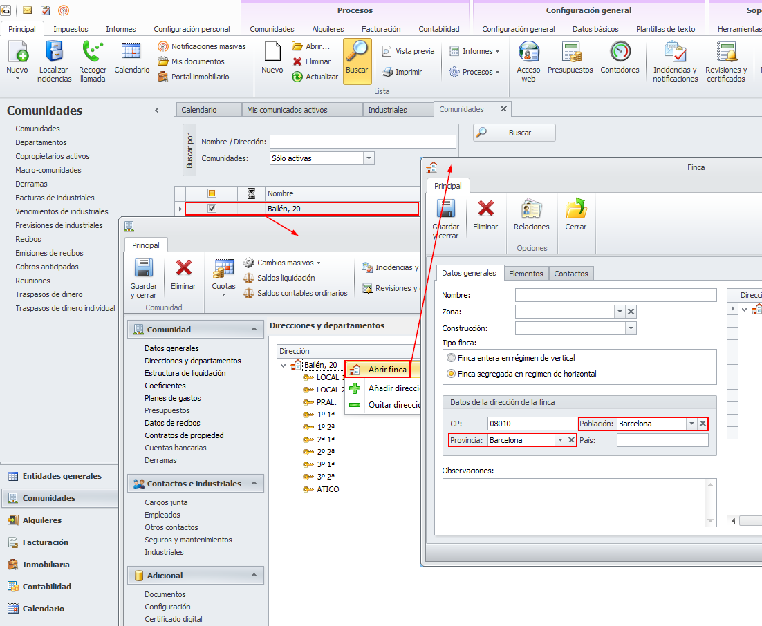
Las siguientes imágenes muestran dónde introducir la localización de cada una de las entidades de adminet.

Administrador

Industriales y proveedores

Clientes

Arrendadores y perceptores de reparto

Comunidades y macrocomunidades