Modelo 111 de comunidad que también es arrendador
El modelo 111 de una comunidad de propietarios que también está vinculada a un arrendador de alquileres, se procesa desde el apartado de impuestos de la comunidad.
Haga clic aquí para información del proceso del modelo 111 de la comunidad.
Haga clic aquí para más información sobre un arrendador que es también una comunidad de propietarios.
La contabilización del modelo 111 genera en Adminet un movimiento bancario por el importe del modelo. Como contrapartida:
Agrupa y suma las retenciones incluidas en el modelo 111 según el coeficiente al que están asignadas, creando un gasto comunitario en cada coeficiente por el importe retenido en sus facturas.
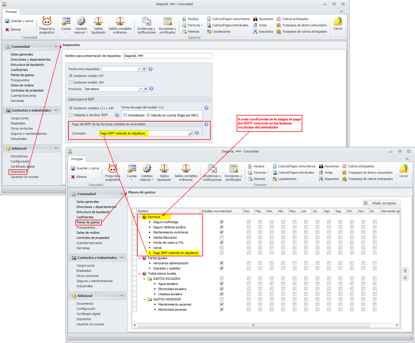
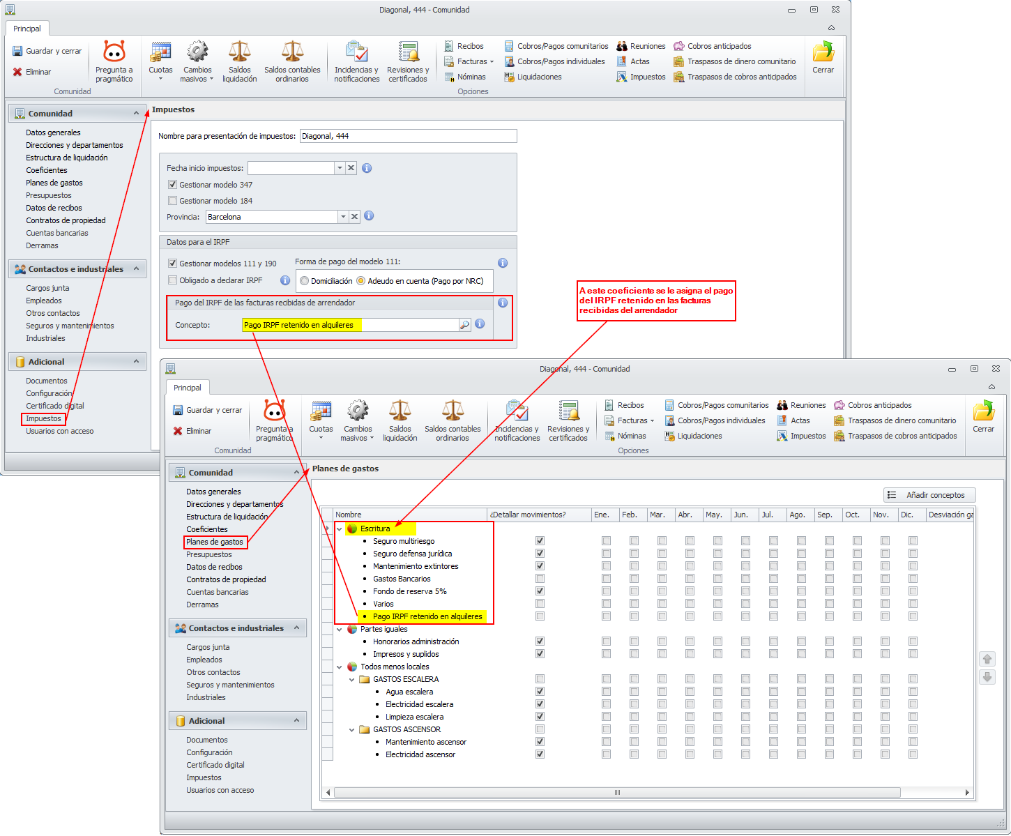
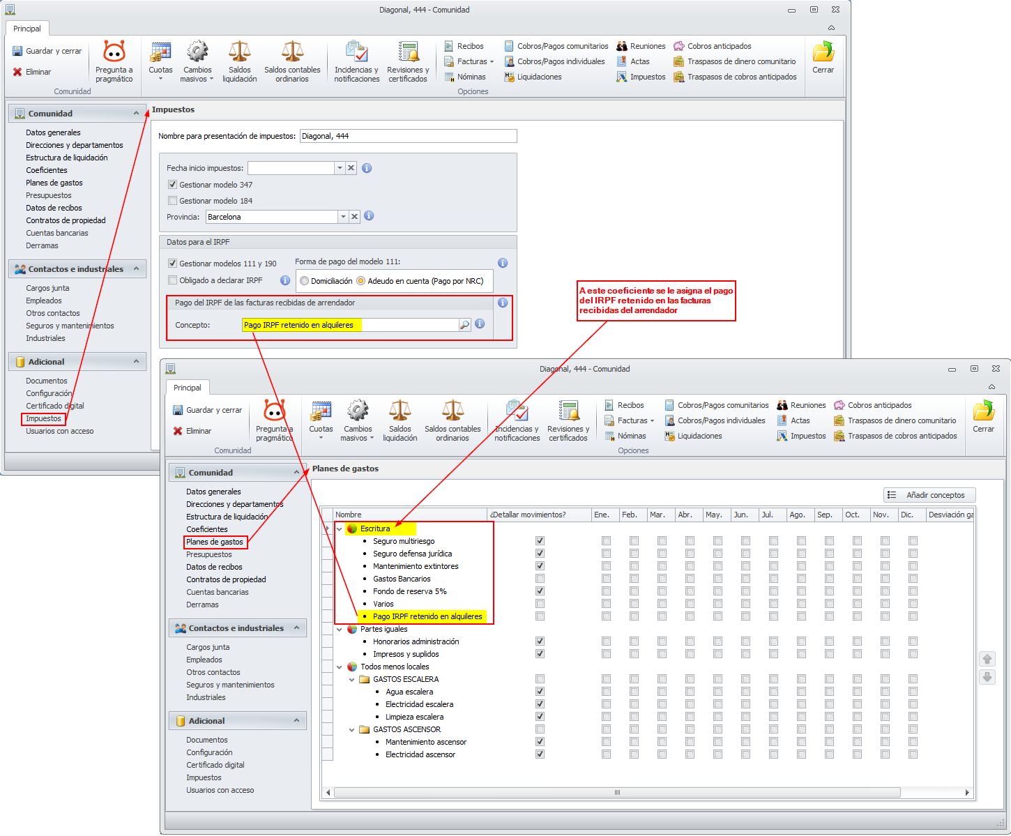
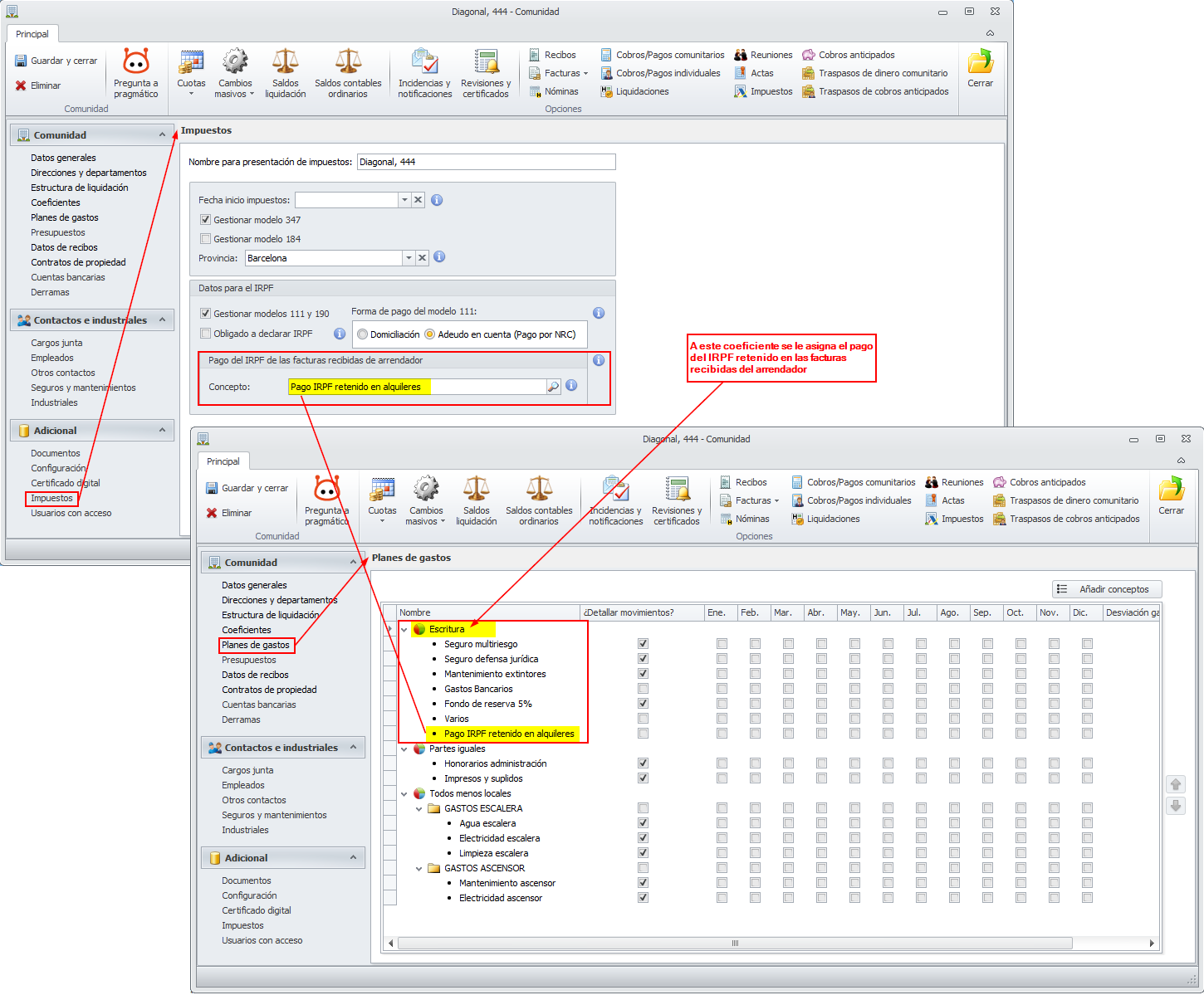
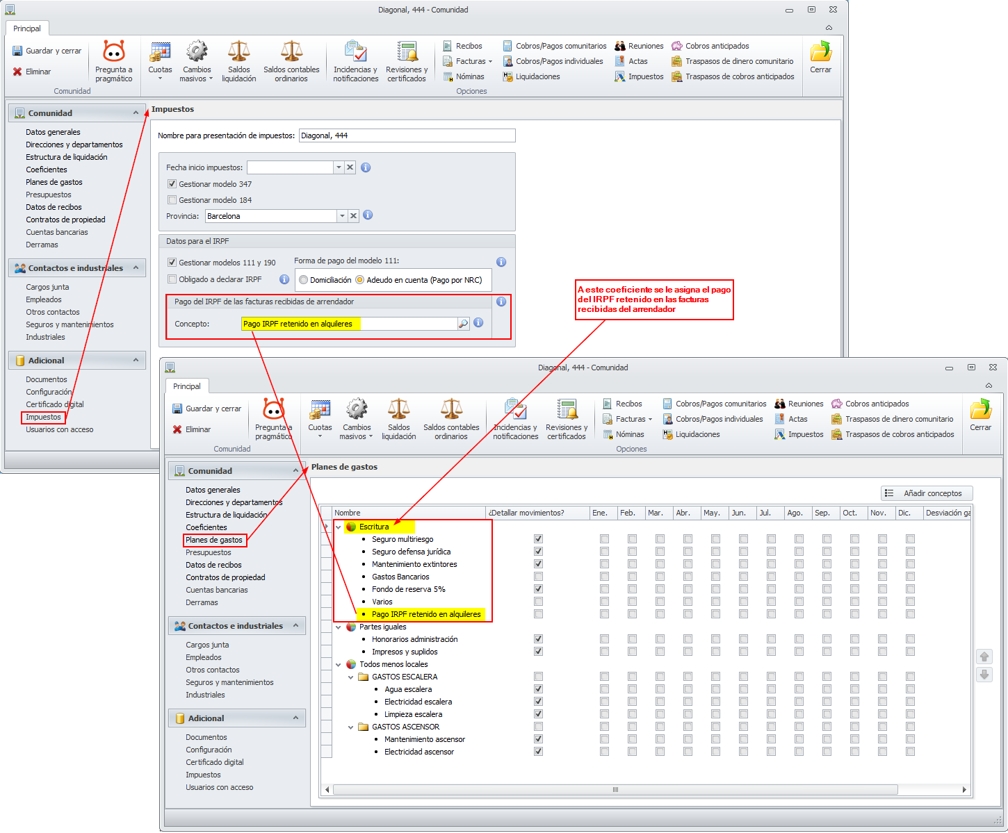
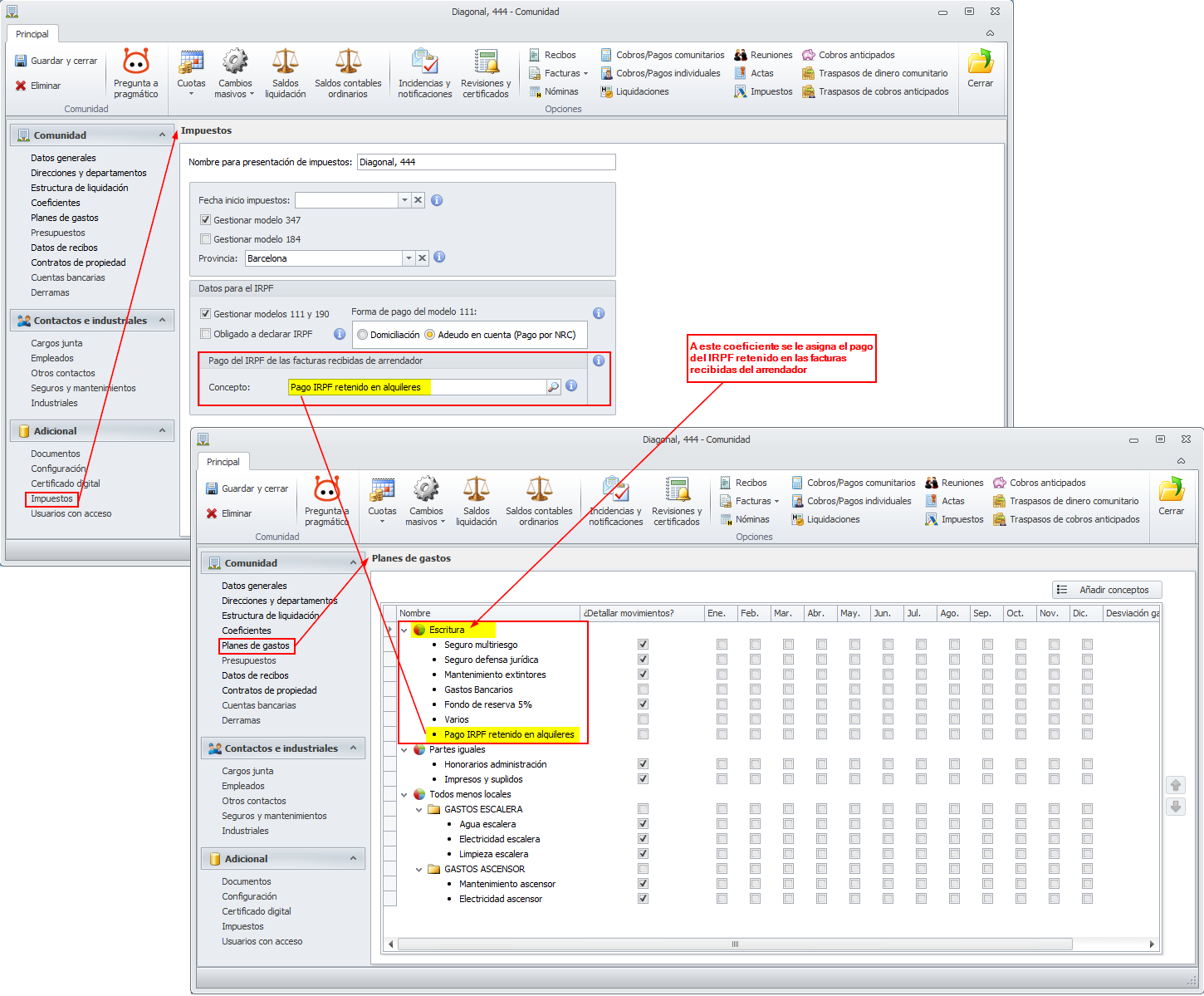
Por la suma de las retenciones aplicadas en las facturas recibidas del arrendador, crea otro gasto comunitario cuyo concepto será el correspondiente al predefinido Pago de IRPF. Este gasto se asignará al coeficiente asociado al concepto de gasto indicado en la casilla Pago de IRPF de las facturas recibidas del arrendador de la sección Impuestos de la ficha de la comunidad.

