Versión 2018.12.01
DOCUMENTACIÓN DE ADMINET
Acceso directo a vídeos tutoriales desde adminet
Para facilitar el acceso a los vídeos formativos de adminet, se ha incorporado en la ayuda del programa un botón para acceder directamente a la página de inicio de los vídeos.

Vídeos nuevos
Se han incorporado nuevos vídeos al tutorial audiovisual. Se relacionan a continuación. Haga clic sobre ellos para acceder a la página de ayuda correspondiente.
Documentación en texto
Están ya disponibles las páginas de ayuda correspondientes al apartado de liquidaciones de alquileres. Haga clic aquí para acceder a esta documentación.
GENERAL
Nuevo proceso: Recepción de notificaciones 060
Se ha incorporado la posibilidad de gestionar las notificaciones emitidas por las administraciones públicas y cuyos destinatarios son comunidades de propietarios, arrendadores, clientes en general y el propio administrador.
Haga clic aquí para acceder a la ayuda de este proceso.
Mejora en la velocidad de búsquedas de datos por fechas
Se ha revisado y mejorado el procedimiento de búsquedas de datos en toda la aplicación para optimizar los tiempos de respuesta. La mejora afecta a todas las consultas basadas en fechas (búsqueda de cobros pagos, recibos, movimientos de banco, de caja, incidencias, comunicados, citas del calendario, etc.).
Ajustes en envíos masivos
Se ha modificado el comportamiento de todos los asistentes de envío masivo. Anteriormente, al seleccionar una plantilla de notificación para enviar, el programa dejaba activada por defecto únicamente la forma de envío e-mail.

A partir de ahora dejará activas, por defecto, las formas de envío para las cuales la plantilla de notificación tenga una versión de documento creada. El usuario podrá seguir activándolas o desactivándolas según desee.

COMUNICADOS, CALENDARIO E INCIDENCIAS
Acceder a plantillas de notificación desde las plantillas de incidencia
En las tareas que conforman la plantilla de incidencia, pueden asignarse plantillas de notificación. Se ha modificado la ventana de la tarea, para que la plantilla de notificación que se asigna se pueda abrir desde esta ventana, evitando tener que ir expresamente a las plantillas de notificación.

ALQUILERES Y COMUNIDADES
Cambios en la ficha de factura de industrial
Se ha modificado el diseño de la factura de industrial, creando una nueva pestaña para contener los datos correspondientes a los conceptos de liquidación de la factura.

ALQUILERES
Permitir ordenar la lista de conceptos de recibo
En la lista de conceptos de recibo, a la que se accede a través de la opción de menú Datos básicos se han añadido botones de desplazamiento que permiten ordenar la lista de los conceptos a gusto del administrador.

El orden que se establezca en esta lista es el que se usará para mostrar los conceptos en toda la aplicación (ficha del contrato de alquiler, recibo, etc.). Vea un ejemplo de la ficha de conceptos de recibo de un contrato de alquiler.

Se implementa la opción de múltiples pagadores en el contrato de alquiler
En la ficha del contrato de alquiler se puede indicar que el recibo se divida en varios pagadores.

Tanto el proceso de emisión de recibos de alquiler como la creación manual de un recibo, crea tantos recibos como pagadores se haya indicado, repartiendo el importe de todos los conceptos en la proporción indicada.

En extractos de norma 43 se incorpora la identificación de gasto de arrendador
En la identificación manual de movimientos se ha incorporado la opción de identificar un gasto de arrendador.

Al escoger esta opción se abre un asistente para identificar el arrendador, el grupo de liquidación, el concepto de gasto y demás datos del movimiento.

Se permite eliminar liquidaciones ya aprobadas
Se ha incorporado la posibilidad de eliminar liquidaciones de alquileres, bajo determinadas condiciones.
Haga clic aquí para acceder al documento que explica cómo eliminar liquidaciones.
COMUNIDADES
Añadir provincia en las fichas de comunidad y macrocomunidad
Se ha modificado la sección Impuestos de las fichas de la comunidad y la macrocomunidad para añadir una nueva casilla donde indicar la provincia. Esta casilla se usa exclusivamente para cumplimentar el modelo 347 del administrador, en el caso de que la comunidad o macrocomunidad deba constar en la declaración.
A continuación, puede ver un ejemplo de cómo queda la ficha de la comunidad.

Permitir domiciliar recibos de comunidades que se gestionan con cuenta bancaria propia en una cuenta del administrador
Se incorpora la posibilidad de que la comunidad tenga una cuenta bancaria propia pero que la domiciliación de los recibos se realice en una cuenta bancaria del administrador.
Los movimientos de cobro de estos recibos quedarán marcados como pendientes de regularizar. Posteriormente, el administrador transferirá el importe a la cuenta de la comunidad a través del proceso Regularizaciones de saldos con terceros.
Haga clic aquí para ver cómo usar esta opción.
Nueva vista general de derramas
En el apartado Comunidades se ha incorporado una nueva opción llamada Derramas, que ofrece una lista completa de las derramas de todas las comunidades.

Permite filtrar por comunidad/macrocomunidad y por el estado de la derrama. Al hacer doble clic sobre una de ellas, se abre la ficha de a derrama, dentro de la ficha de la comunidad.

Nuevo proceso de envío de lectura de contadores a propietarios
Se ha incorporado la posibilidad de notificar a los propietarios la lectura de contadores con el desglose del cálculo del recibo que se le emitirá. Haga clic aquí para ver cómo funciona el asistente de envío de lectura de contadores.
Se permite vincular previsiones de industriales al fondo de reserva de la comunidad o macrocomunidad
Se ha modificado tanto el asistente para añadir una nueva previsión de industrial, como la ficha de la previsión para que, si la comunidad o macrocomunidad tiene activado el fondo de reserva, permita indicar que las facturas que se deriven de esta previsión se carguen en su fondo de reserva. En versiones anteriores esta casilla no se solicitaba y se cargaba directamente en Gastos ordinarios. A continuación puede ver cómo queda la ventana del asistente.

En el informe de liquidación ocultar conceptos de gasto agrupado cuyo importe es cero
En el informe de liquidación se puede dar el caso de que para un concepto la suma de cobros y pagos sea cero. Si en el informe se detallan los cobros pagos, deben mostrarse todos los conceptos, como en el siguiente ejemplo.

En cambio, si el concepto se agrupa, se estaba mostrando el texto del concepto con el importe a cero. Se ha mejorado el funcionamiento del informe de modo que si se agrupan los cobros pagos del concepto y el importe a mostrar es cero, se omite la impresión del texto del concepto. Además si se trata del único concepto de un coeficiente (como en el ejemplo anterior) tampoco se muestra el coeficiente.
A continuación, puede ver el ejemplo anterior en el caso de agruparse el concepto Mantenimiento extintores.

En el informe de liquidación individual se incorpora el desglose de recibos cobrados del fondo de reserva
Se ha modificado el informe de la liquidación individual para añadir el detalle de los recibos cobrados de fondo de reserva.

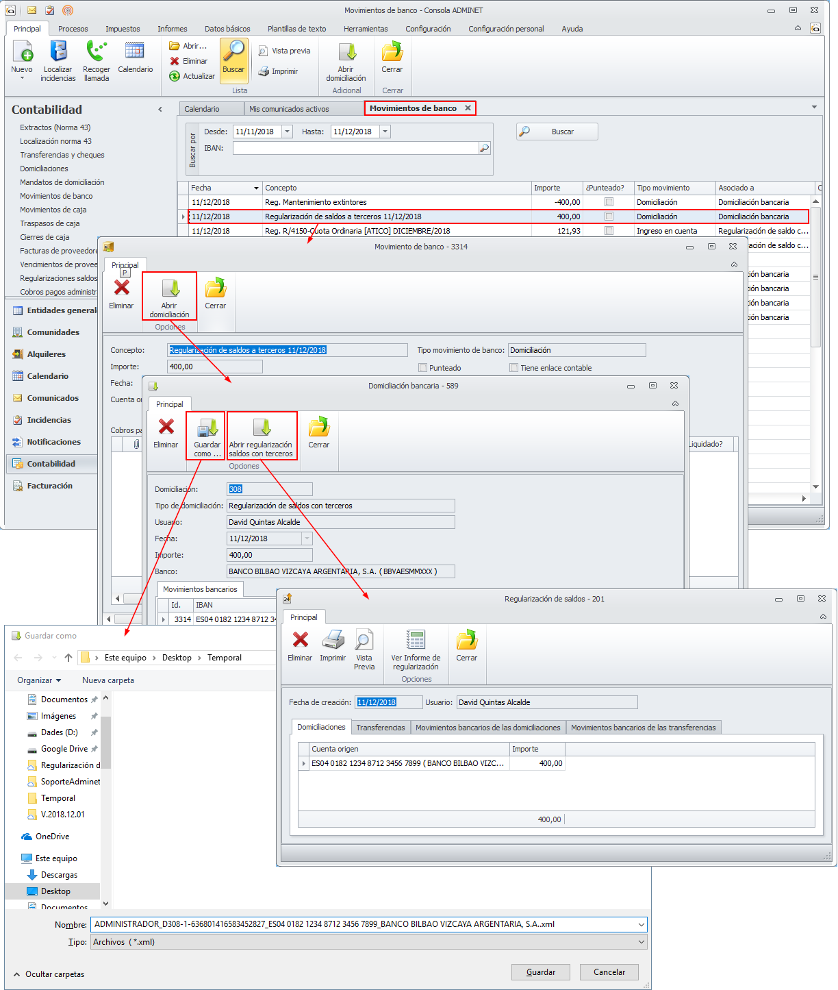
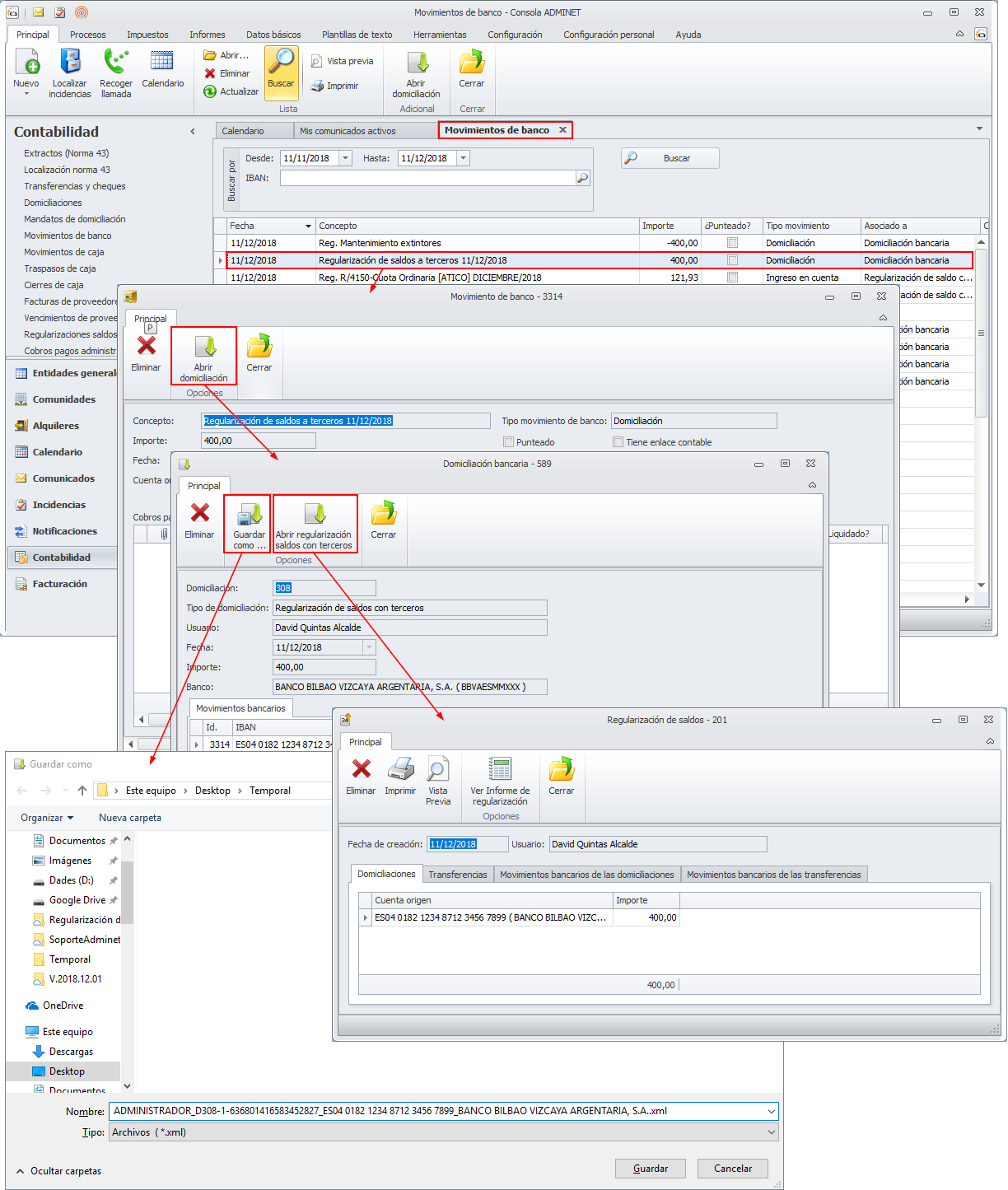
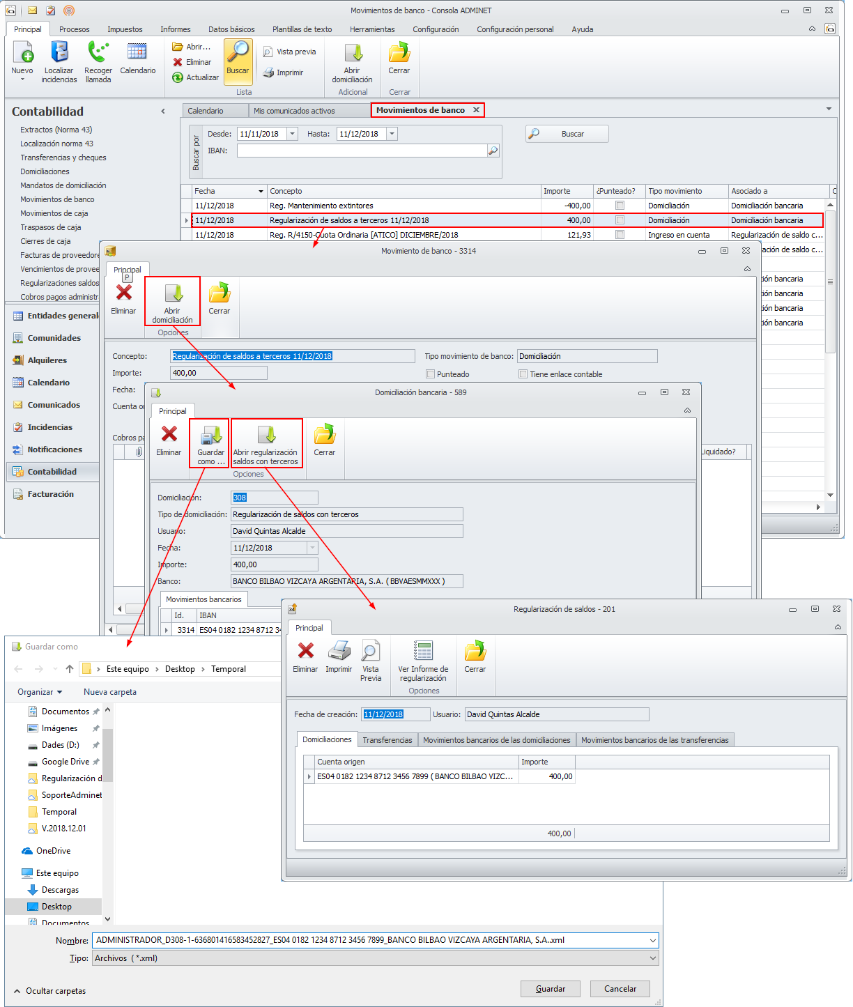
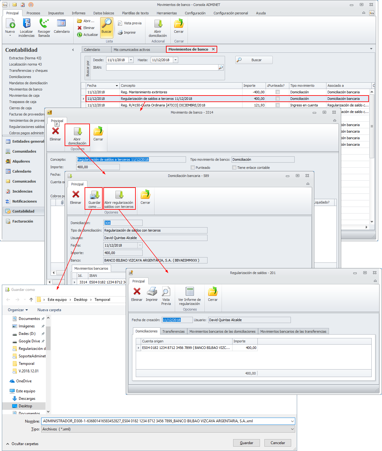
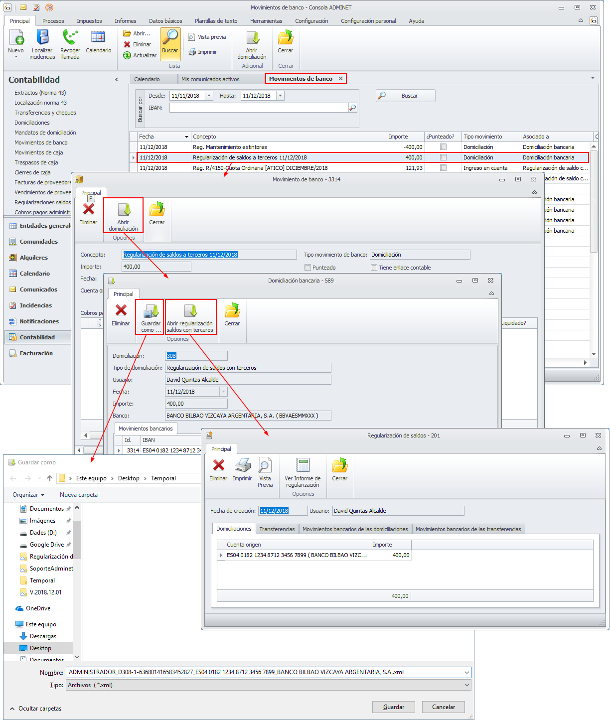
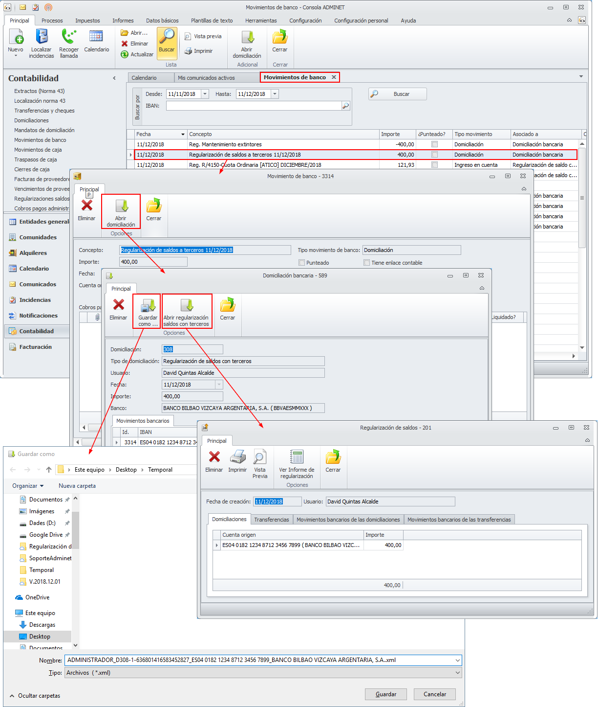
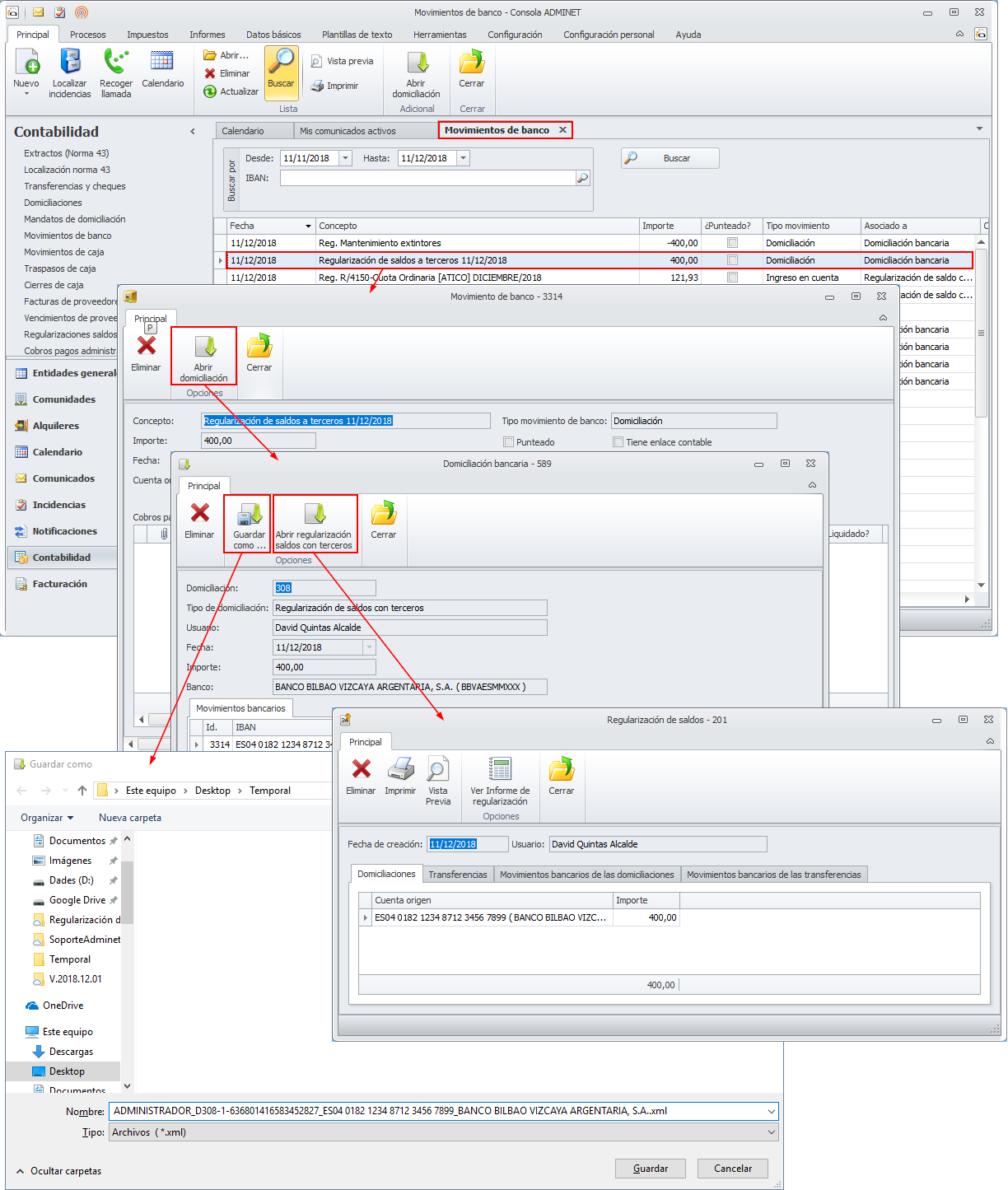
En regularización de saldos con terceros se añade opción de cobro por adeudos directos SEPA
Se ha modificado el proceso de Regularización de saldos con terceros para añadir la opción de que los cobros que debe efectuar el administrador de las comunidades pueda procesarlos emitiendo adeudos directos SEPA contra las cuentas de las comunidades. Hasta ahora sólo se podían regularizar por transferencia desde la cuenta de la comunidad al administrador.

Haga clic aquí para acceder a la documentación completa de esta opción de programa.
También se ha tenido en cuenta a lo largo de la navegación entre las diferentes fichas (movimientos de banco, domiciliaciones, regularizaciones, etc.) para permitir ir de una a otra fácilmente.

Permitir evitar contactos duplicados en el envío de documentación de comunidades
Se ha incorporado una mejora en la opción Procesos -> Enviar documentación del menú de la comunidad.

Se ha añadido una nueva casilla que permite Enviar una única notificación por destinatario aunque aparezca múltiples veces. Si el usuario la activa, en el caso de que un mismo propietario lo sea de más de un departamento, le ´realizará un único envío.

Sólo en el caso de que se escoja como documentación a enviar la liquidación general individual o el presupuesto general individual, esta nueva casilla se mostrará desactivada y no se permitirá su activación.

Se añaden nuevos campos fusionados en la convocatoria de reunión
Las plantillas de convocatoria de reunión incorporan dos nuevos campos fusionados. La siguiente imagen muestra el camino a seguir para localizar la plantilla de convocatoria y los nuevos campos.

LISTA_FINCA_DEPARTAMENTOS_DEUDORES_CON_IMPORTE. Muestra la misma información que el campo LISTA_FINCA_DEPARTAMENTOS_DEUDORES añadiendo el importe de la deuda de cada departamento.
LISTA_RECIBOS_DEUDA_INDIVIDUAL. Muestra la relación de recibos pendientes del departamento destinatario de cada una de las convocatorias. Si utiliza este campo, lo más correcto será anteponer un texto de presentación de esta lista. Debe tener presente que si un departamento no tiene recibos pendientes, la lista no se mostrará, pero sí se mostrará el texto de presentación.
Vea, a continuación, un ejemplo de una convocatoria que contiene los dos nuevos campos fusionados.

Se añade la opción de informar los saldos individuales en el acta
Se ha añadido un nuevo subdocumento en la plantilla del acta, llamado Resumen de saldos individuales.

Si se incluye este subdocumento en la plantilla, al confeccionar el acta, se incluirán las columnas departamento, saldo de liquidación ordinaria y saldo de fondo de reserva que hayan mostrado en el resumen de liquidación.

Si la comunidad no gestiona el saldo por departamento sino por comunidad, no se genera informe de resumen de liquidación y por lo tanto tampoco se podrá mostrar esta información en el acta.
Se permite modificar el documento de la convocatoria, con el fin de obtener una copia para el tablón de anuncios de la comunidad
Se ha modificado la tarea Convocatoria reunión de la reunión de la comunidad para incorporar un botón que permite ver y modificar el documento de la convocatoria.

En este documento se elimina el pie, que contiene el fragmento destinado a la delegación de voto y los campos fusionados destinados a combinar los datos personales de los propietarios.
El documento se puede editar y cambiar, pero con el único objetivo de obtener una copia levemente retocada de la misma. Su principal utilidad es obtener una copia impresa para colgar en el tablón de anuncios de la comunidad.
Se permite asociar derramas a los puntos del orden del día de la reunión
En el proceso Introducir datos de la reunión, se añade la posibilidad de asociar una o varias derramas a un punto del orden del día.

Para que una derrama pueda ser asociada tiene que encontrarse en estado Aceptada y No liquidada.
Al genera el acta, si un punto del orden del día tiene alguna derrama asociada, tras la descripción del punto se inserta el informe de la derrama, tal y como se puede ver en el siguiente ejemplo.

FACTURACIÓN
Cambios en la ficha de factura de proveedor
Se ha modificado el diseño de la factura de proveedor, creando una nueva pestaña para contener los datos correspondientes a los conceptos de liquidación de la factura.

Mejoras en informe Resumen anual de servicios
Este informe se incorporó a adminet en la versión 2018.09.10. Ahora se incorporan nuevas opciones en el filtrado de las facturas que se incluyen en el informe:

Agrupar por: Permite escoger entre dos opciones: Servicios y Descripción de línea.

Si elige Servicios, el informe se agrupará según el servicio escogido en las líneas de detalle de las facturas.
Si elige Descripción de línea, se agrupará por la descripción personalizada dentro de cada línea de factura.
La opción Servicios, permite escoger si se incluyen las líneas sin servicio especificado. En cambio si se escoge Descripción de línea, las líneas sin servicio especificado son incluidas siempre.
Estado cobro. Permite escoger entre las facturas pendientes, cobradas o todas.
Haga clic aquí para conocer el funcionamiento de este informe.