Cómo contabilizar las ventas del gestor patrimonial
Métodos de contabilización
Adminet permite registrar contablemente la venta del gestor patrimonial diferenciando por:
Concepto del recibo.
Grupo de liquidación (generalmente cada finca es un grupo de liquidación).
Departamento al que corresponde la factura.
En la sección Enlace contable del arrendador, se indica el método de contabilización de las ventas.

"Por arrendador"
Se mostrarán los conceptos de recibo utilizados por el arrendador para que indique en cada línea la cuenta de ventas con la que está asociada. Si lo desea, puede asociar el mismo número de cuenta a diferentes conceptos de recibo. Por ejemplo, los conceptos Renta e Incrementos de renta se acostumbran a asociar a la misma cuenta de ventas.

En el ejemplo anterior vemos como los 4 primeros dígitos diferencian el concepto del recibo.
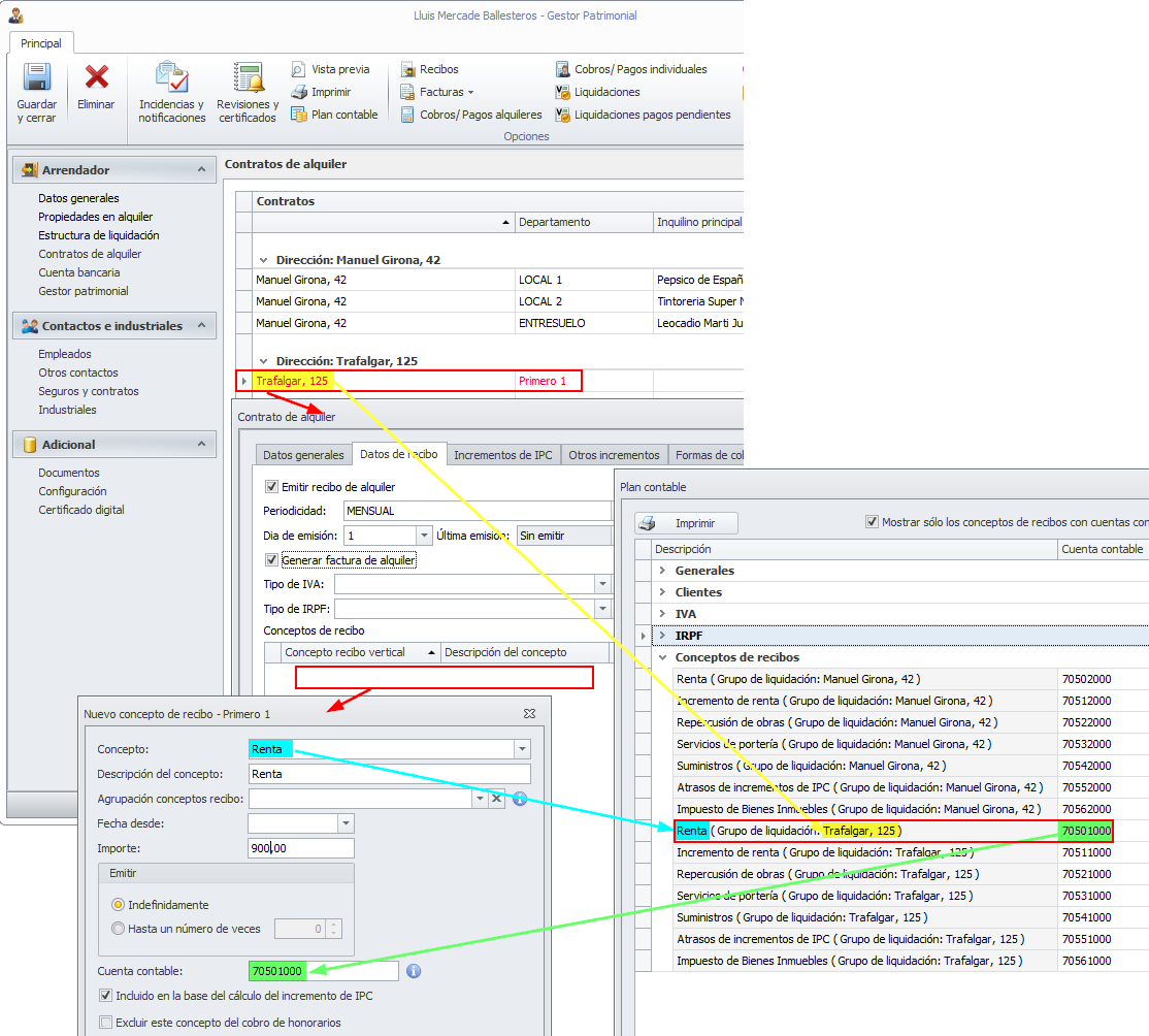
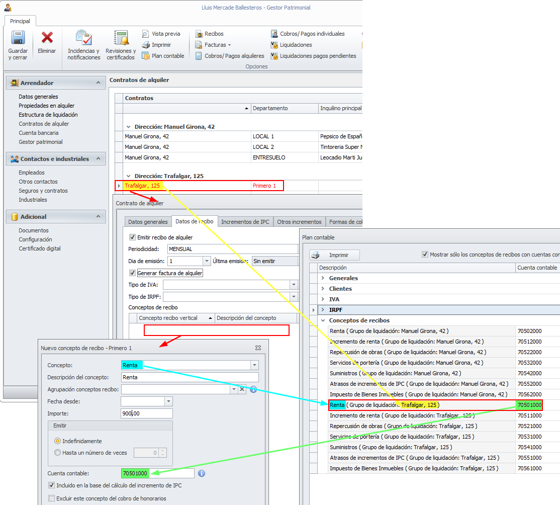
"Por grupo de liquidación"
Se mostrará una combinación de los conceptos de recibo utilizados por el arrendador y cada uno de sus grupos de liquidación, para que indique en cada línea la cuenta de ventas con la que está asociada. Si lo desea, puede asociar el mismo número de cuenta a diferentes conceptos de recibo y grupos de liquidación.

En la imagen anterior se ve como todos los conceptos de recibo se repiten para dos grupos de liquidación: Trafalgar, 125 y Manuel Girona, 42. Vemos también como los 4 primeros dígitos diferencian el concepto del recibo y el quinto determina el grupo de liquidación (1 - Trafalgar, 125 y 2 - Manuel Girona, 42).
Asignación de cuenta en la ficha del contrato de alquiler
En cada concepto del contrato de alquiler se solicita la cuenta de ventas. Por defecto se ofrece la cuenta que se haya indicado en el plan de cuentas.
Si el método de contabilización es por arrendador se mostrará la cuenta asociada al concepto de recibo.

Si el método de contabilización es por grupo de liquidación se mostrará la cuenta asociada al concepto de recibo y grupo de liquidación.

Personalización de ventas por departamento
Independientemente de que adminet le ofrezca la cuenta por defecto a partir del plan contable, si lo desea, puede llevar el control de la venta departamento por departamento. Basta con que utilice los últimos dígitos de la cuenta contable para diferenciar un departamento de otro.

Si en un departamento se da de baja un contrato de alquiler que tenía las cuentas de ventas personalizadas, al dar de alta un contrato nuevo, se ofrecen las mismas cuentas contables que usaba el contrato anterior.