Separar contablemente los fondos de clientes de la cuenta 430
Introducción
Esta información es únicamente válida para las comunidades o arrendadores que se administran desde la cuenta bancaria del administrador.
Adminet permite distinguir entre la cuenta contable en la que se registra la factura emitida a un cliente (ya sea comunidad, arrendador u otro) de la cuenta o cuentas en las que depositamos los fondos de ese cliente.
Vea un ejemplo de cómo se informa en la ficha de una comunidad.

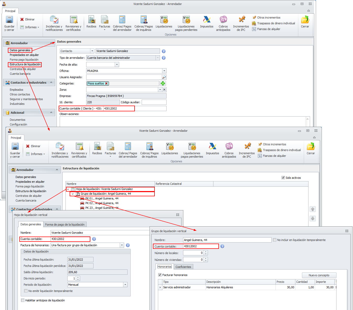
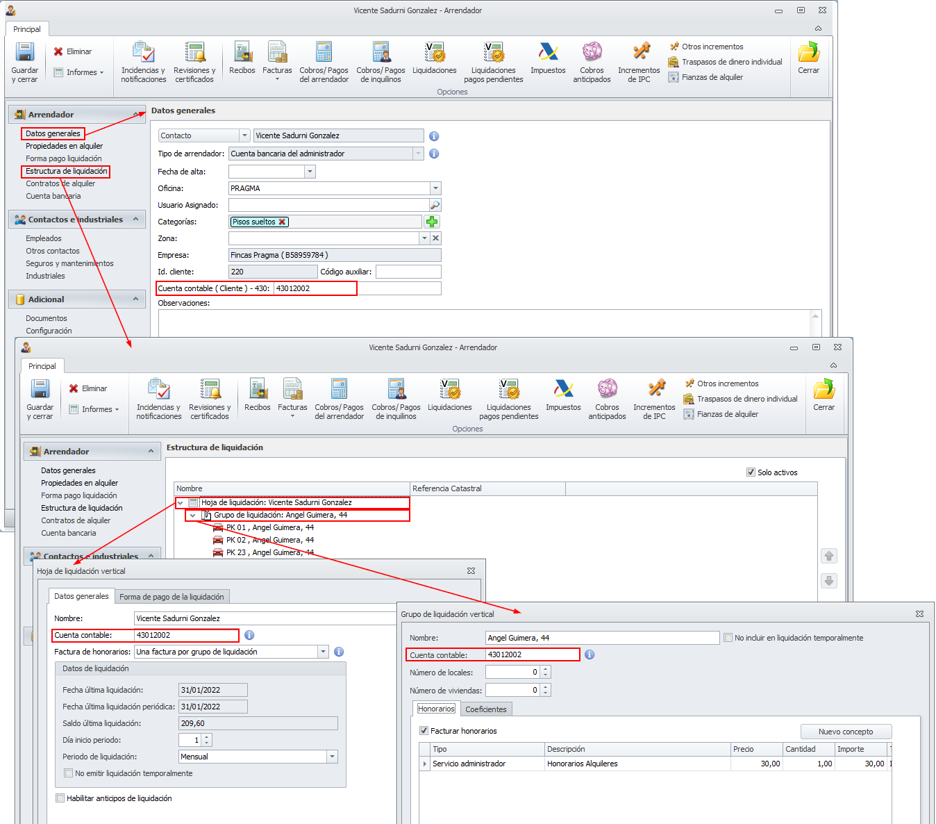
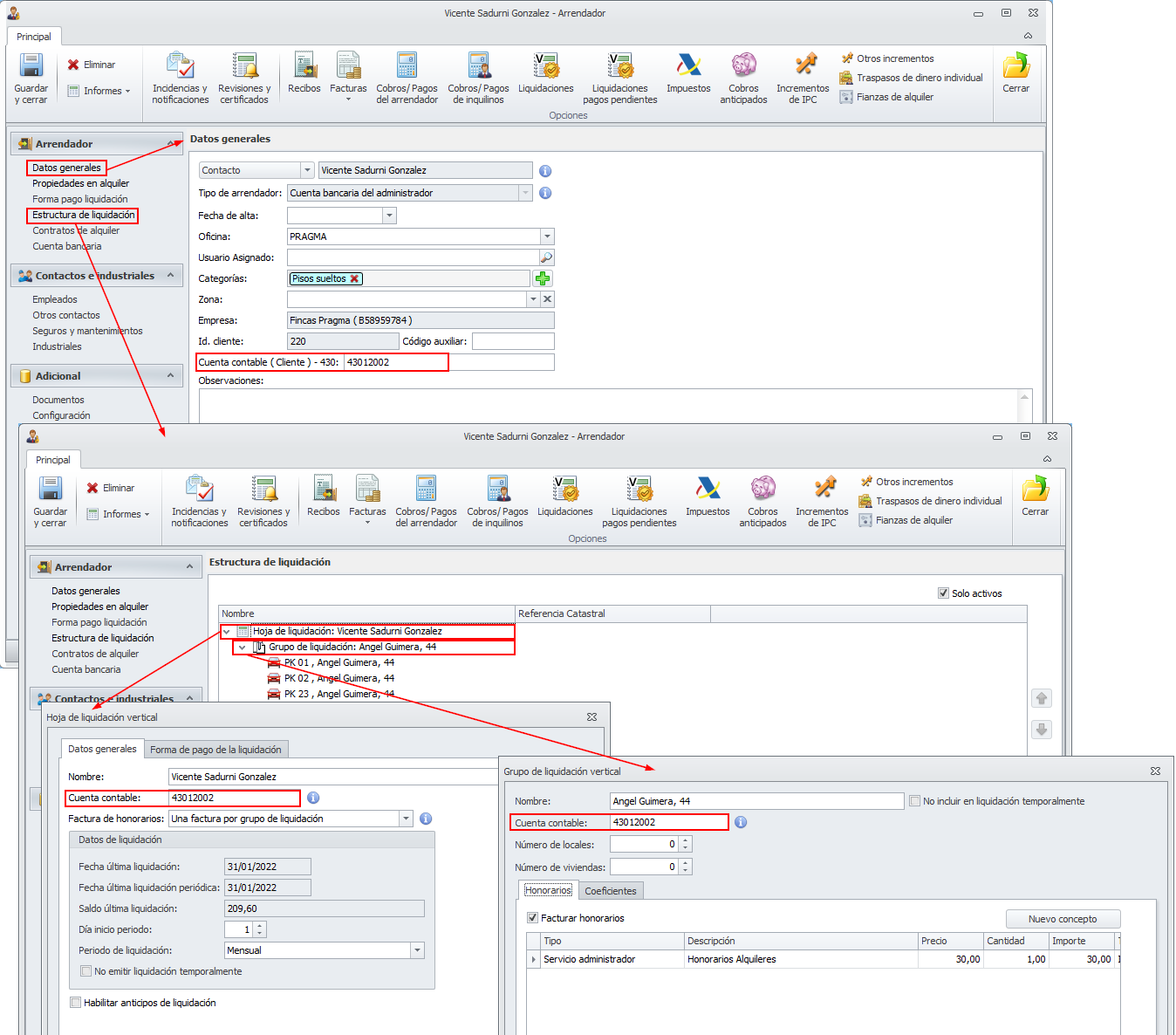
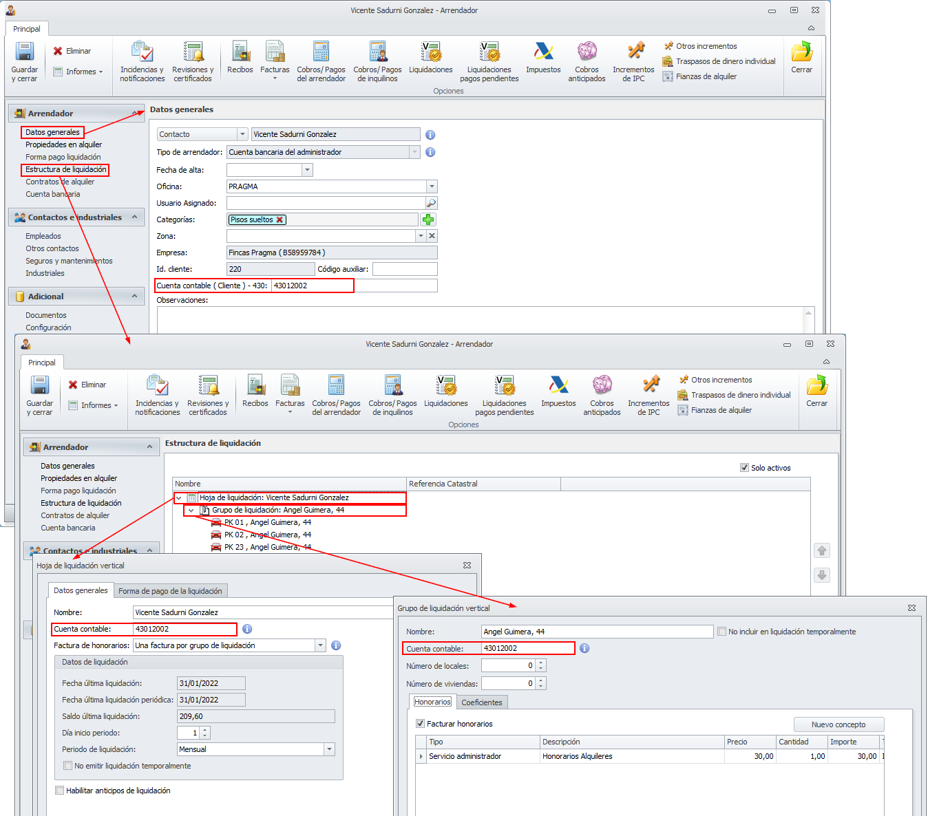
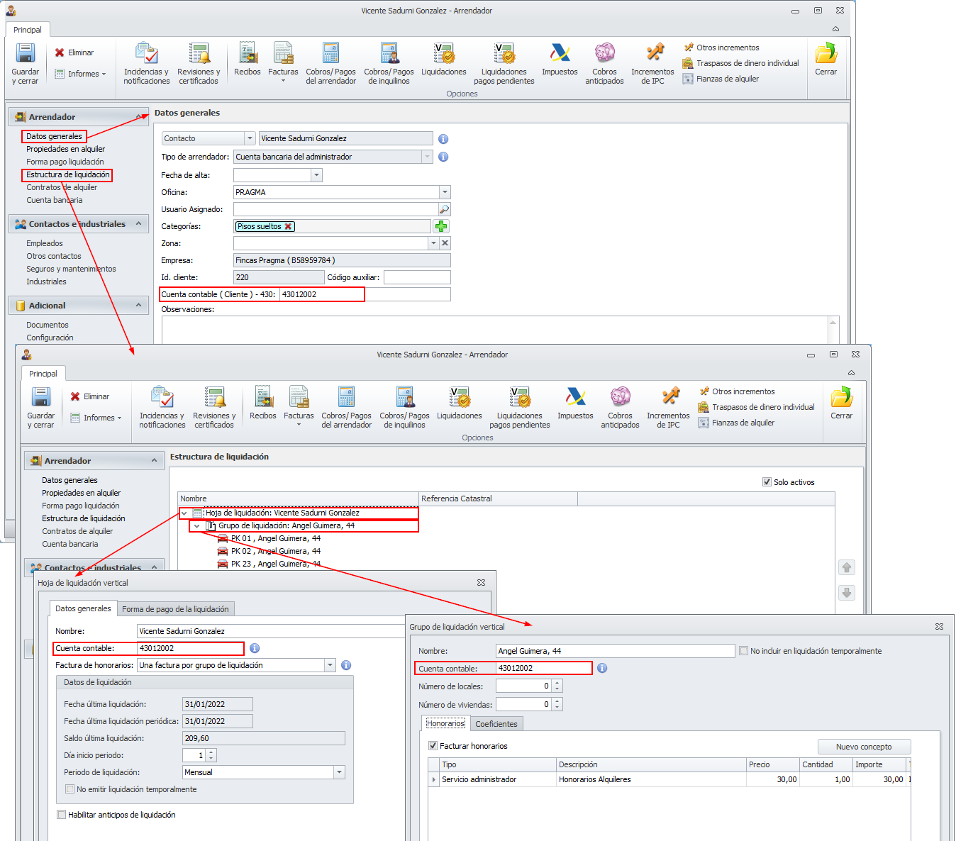
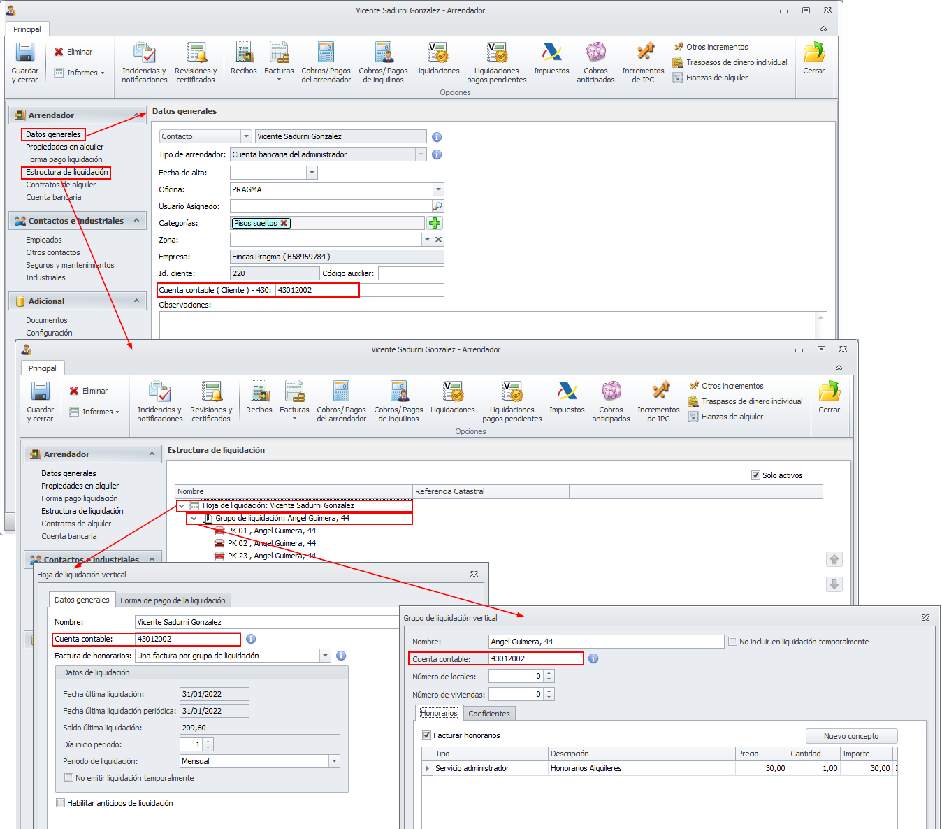
Aquí tiene un ejemplo de cómo se informa en la ficha de un arrendador.

Y aquí, la ficha de un perceptor de reparto.

Con frecuencia se usa la misma cuenta (430) para los dos propósitos, mezclando facturas y fondos, provocando que la contabilidad indique que el administrador debe dinero a sus clientes. Este método puede ser considerado erróneo por parte de algunos expertos.
Cambio desde las fichas maestras
Para separar contablemente los fondos de la cuenta del cliente, lo primero a hacer es determinar a qué cuenta se desea llevar estos fondos. Si no lo tiene claro, consúltelo con su asesor contable. Suponga que decide llevar los fondos a la cuenta 561. Debería sustituir, en las fichas de comunidades y arrendadores, las cuentas vinculadas a los fondos, sustituyendo la raíz 430 por 561, sin modificar el resto de dígitos, como se puede ver en el siguiente ejemplo (ficha de una comunidad).

Cambio desde botón “Cuentas contables”
Para no tener que realizar este cambio ficha por ficha, puede hacerlo desde la vista de Cuentas contables del menú Configuración general.

Las cuentas de fondos de comunidades las encontrará en el grupo de cuentas “Comunidad”.

Las cuentas de fondos de arrendadores las encontrará en el grupo de cuentas “Arrendador”.

Las cuentas de fondos de perceptores de reparto las encontrará en el grupo de cuentas “Perceptores de reparto”.

Recuerde salir de esta vista mediante el botón Guardar y cerrar.
A partir de este cambio, los enlaces contables que se generen contabilizarán los fondos de clientes sobre las nuevas cuentas indicadas.
Asientos ya contabilizados
Para los movimientos y saldos que pueda haber ya en la contabilidad, el cambio de cuenta para los fondos depositados debe realizarse directamente en la propia contabilidad mediante asientos entre cuentas. El importe de cada asiento será el del saldo de la cuenta 430, descontando las facturas pendientes de cobro, si las hay.
Recomendamos generar estos asientos después de haber procesado un enlace contable que contenga el máximo número de cuentas posibles. Por ejemplo, después de generar una domiciliación bancaria trimestral. El motivo es que junto con los asientos se exportan las cuentas implicadas para que la contabilidad receptora pueda dar de alta esas cuentas si no existen. Así no tiene que añadir esas cuentas de forma manual.
Unificar cuentas de fondos ordinarios, de reserva y derramas
Si una o más comunidades tienen establecidas cuentas diferentes para los fondos ordinarios, de reserva y derramas, como en la imagen siguiente, puede unificarlos en la misma cuenta, teniendo presente que también debe transferir contablemente el saldo de las cuentas suprimidas a la receptora.
