Versión 2016.02.02
GENERAL
En las búsquedas de comunidades, se busca también por el código auxiliar.

Se permite escoger el orden de impresión de las etiquetas, que puede ser, o bien en el orden inverso al orden de la impresión de cartas o bien en el mismo orden.

COMUNIDADES
En al liquidación ordinaria resumen se ha añadido una nueva columna que permitirá mostrar el saldo del fondo de reserva de cada propiedad.

Se han incorporado un nuevo filtro al informe de recibos a comunidades, que permite filtrar por tipo de recibos: ordinarios, fondo de reserva, derramas, ó todos. Además se permite filtrar por un rango de fechas y se ha añadido a este informe una nueva columna estado que indica el estado de cobro del recibo.

En las transferencias a industriales se permitirá unir las transferencias en un único archivo SEPA por banco, así se podrán pagar múltiples facturas desde diferentes cuentas bancarias del mismo banco con un único archivo de transferencias.

El sufijo del presentador debe especificarlo en la tabla Bancos, ubicada en "Datos básicos" del banco en cuestión.

Cuando se cambie la forma de cobro de recibos de un propietario, si este propietario tiene más propiedades dentro de esta comunidad, el programa le permitirá actualizar, si lo desea, la nueva forma de cobro en el resto de propiedades.

En el asistente de 'Convocatoria de reunión' el campo hora de segunda convocatoria es opcional.

Nuevo informe de emisión de recibos a comunidades que le permitirá listar todos los recibos incluidos en una emisión, agrupados por la forma de cobro.

Nuevo informe de domiciliación que le permitirá listar los recibos incluidos en una domiciliación bancaria, agrupados por cuenta bancaria.

CONTABILIDAD
Nuevo informe de caja, que permite mostrar los datos de cada movimiento de caja, así como el detalle de todos los cobros pagos asociados.

FACTURACION
Nuevo módulo de facturación.
Con el nuevo módulo de facturación a clientes el administrador puede emitir facturas por diversos servicios a sus clientes.
Este nuevo módulo permite crear las previsiones a clientes especificando el precio y la periodicidad acordada con el cliente.
A partir de estas previsiones se generan las pre-facturas, que luego se emiten y convierten en facturas. Además se pueden crear pre-facturas manuales que no provienen de previsiones, por ejemplo pre-facturas por otros servicios puntuales que no son recurrentes. Tanto las pre-facturas provenientes de previsiones como las manuales se pueden modificar, una vez se hayan emitido y convertido en facturas no se permite modificar, ni eliminar.
En el proceso de emisión de facturas se genera un documento PDF que se adjunta a la factura, este PDF es generado a partir de una plantilla de factura que se puede personalizar. Además en este proceso de emisión se asignará automáticamente un código a cada factura con el formato “2016######”, donde 2016 es el año de la fecha de emisión y el “######” es un consecutivo dentro del año.
El cobro de las facturas domiciliadas se realizará a través del proceso de “Domiciliación de vencimientos a clientes”, a través del cual se genera un archivo bancario SEPA con los adeudos correspondientes. También se pueden cobrar estas facturas, a través del punteo de extracto (norma 43) y de la caja.
Antes de empezar a trabajar con este módulo, debemos configurar la plantillas de factura, especificar los tipos de factura y su plantilla de factura asociada, los servicios del administrador y el precio de estos servicios por oficina.
Veamos los pasos previos antes de empezar a trabajar con facturación:
Marcar aquellos contactos e industriales que son clientes del administrador.

Ficha del contacto: Ficha del industrial:

También debemos revisar si las plantillas de factura se acomodan a nuestra necesidad o gusto. En la pestaña Plantillas de texto->Plantillas de facturas del administrador encontraremos las diferentes plantillas disponibles.

La siguiente imagen muestra la plantilla.
Los tipos de factura se introducen en la pestaña Datos básicos->Tipos de factura. Debemos especificar para cada tipo de factura que plantilla lleva asociada.

En la tabla Servicios del Administrador, en datos básicos introduciremos los diferentes servicios facturables a los clientes.

Por último, debemos entrar en la ficha de la oficina para establecer el precio de cada servicio así como su IVA.

Con la configuración ya realizada se podrá empezar a introducir las previsiones en el apartado Facturación->Previsiones a clientes.


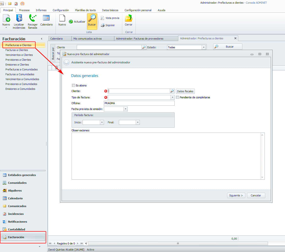
En la pestaña Procesos->Generar pre-facturas a clientes generamos las pre-facturas a partir de las previsiones.

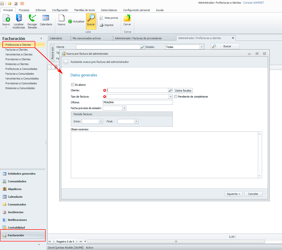
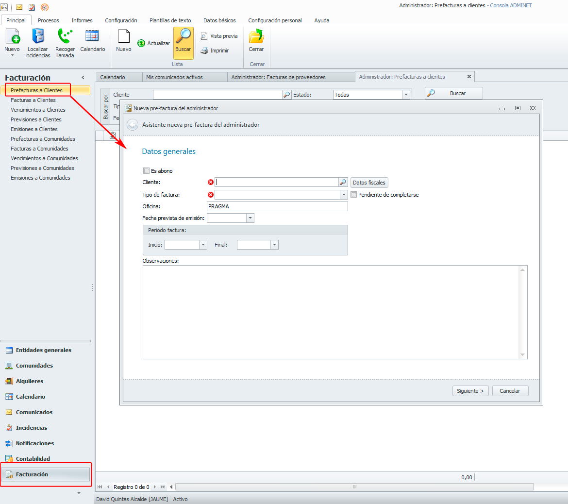
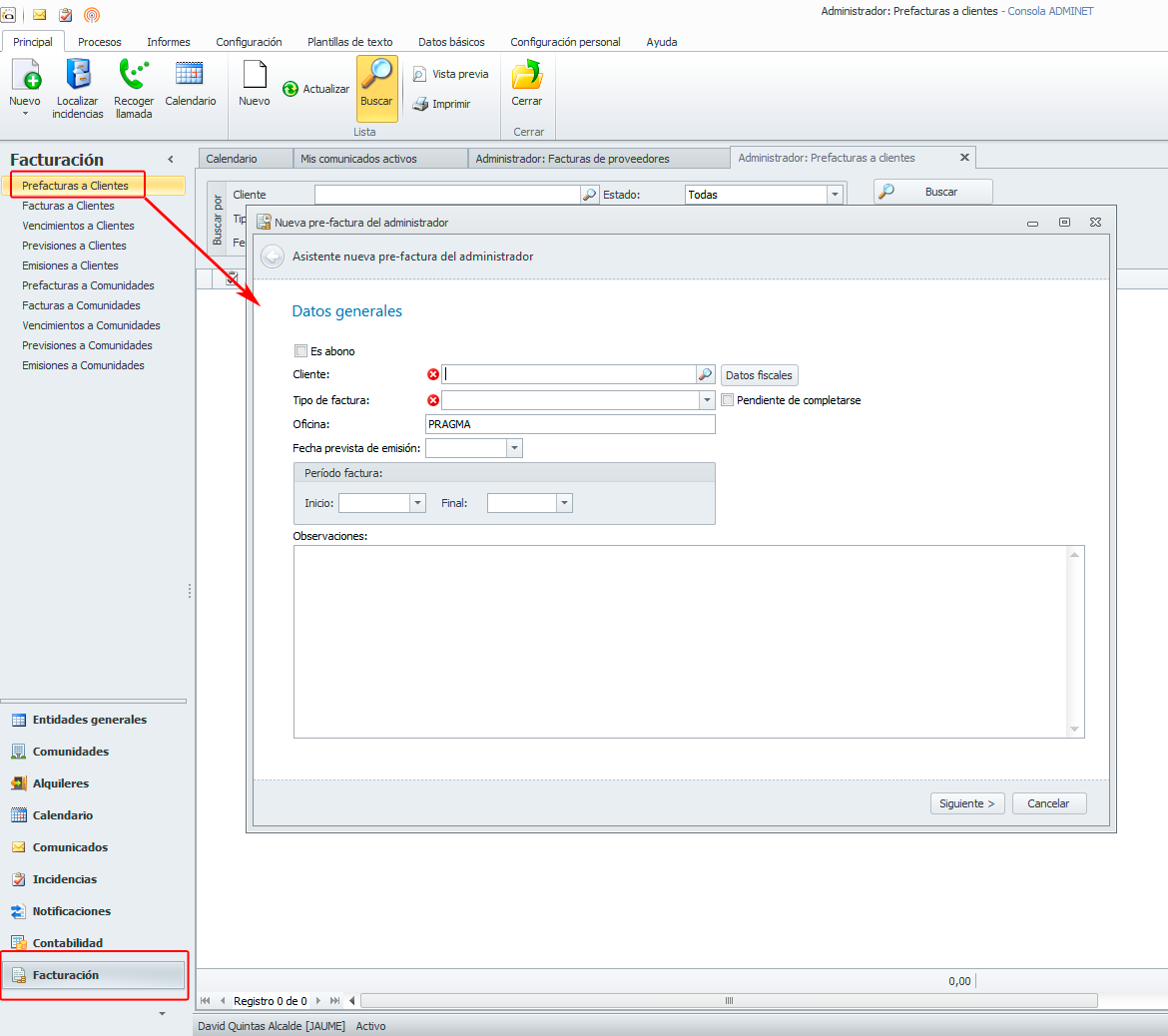
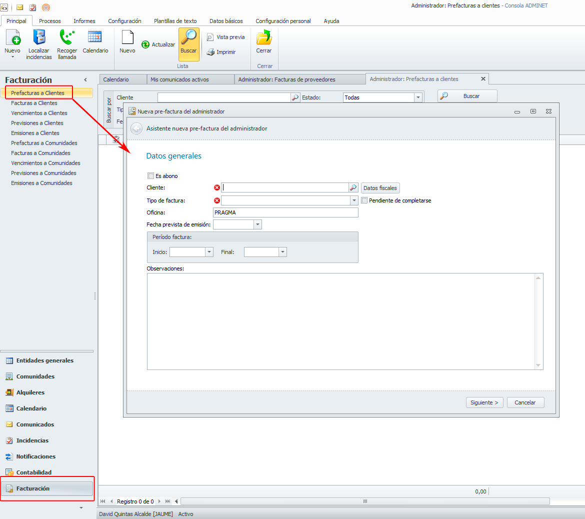
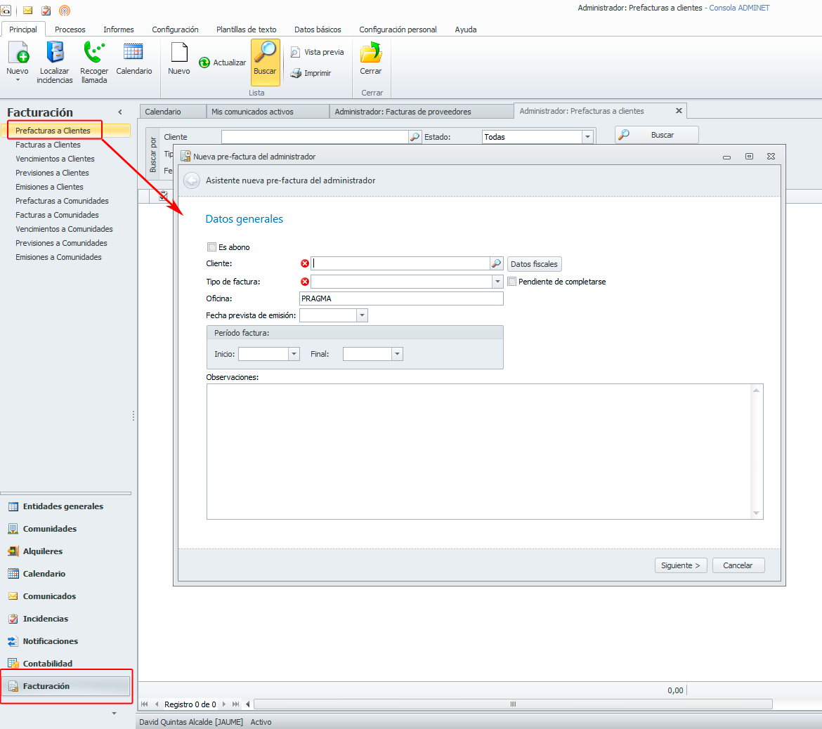
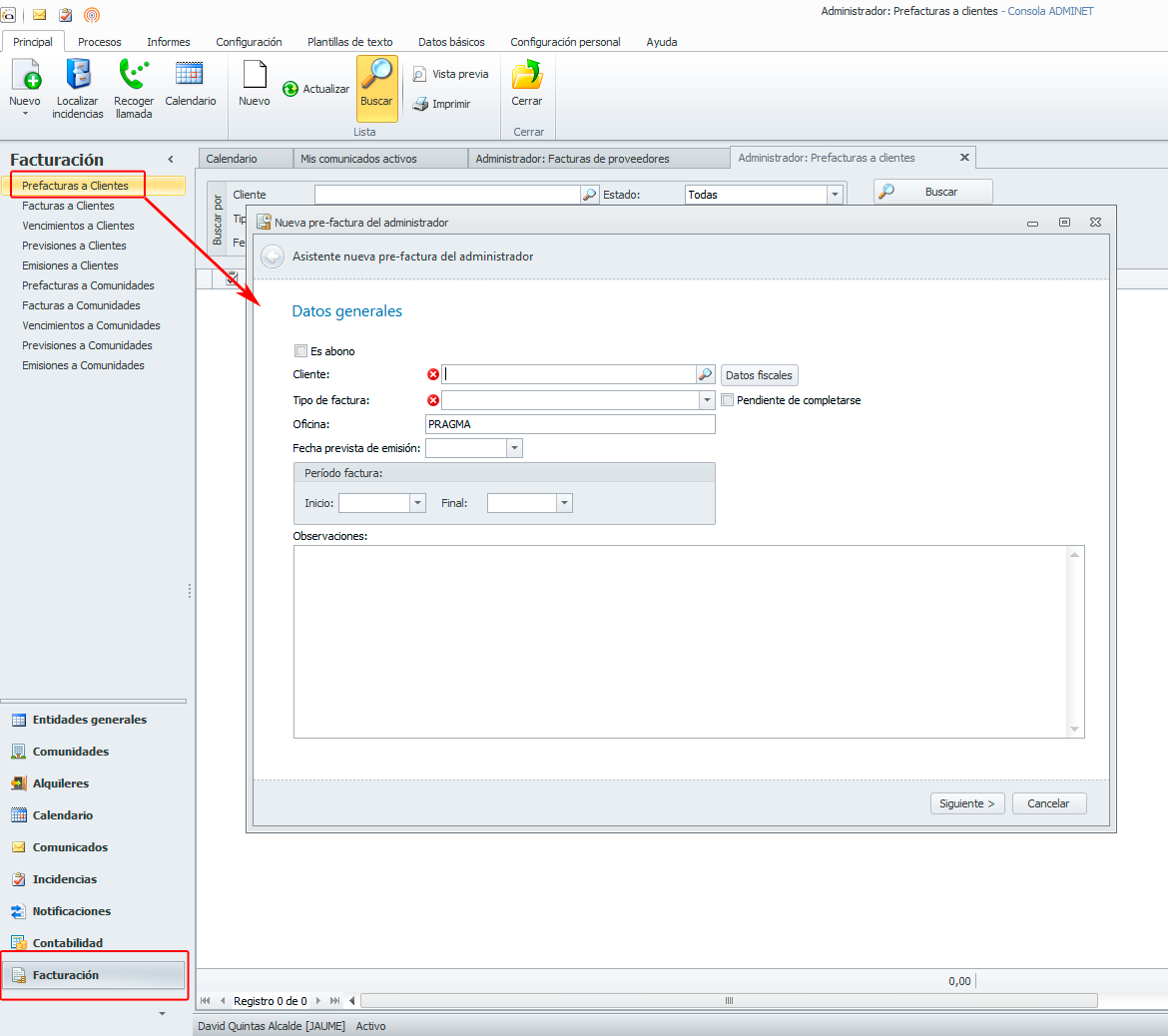
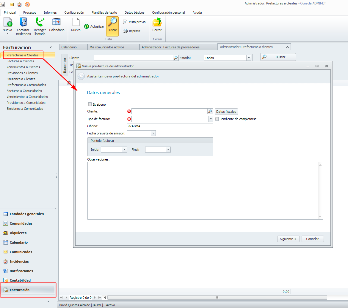
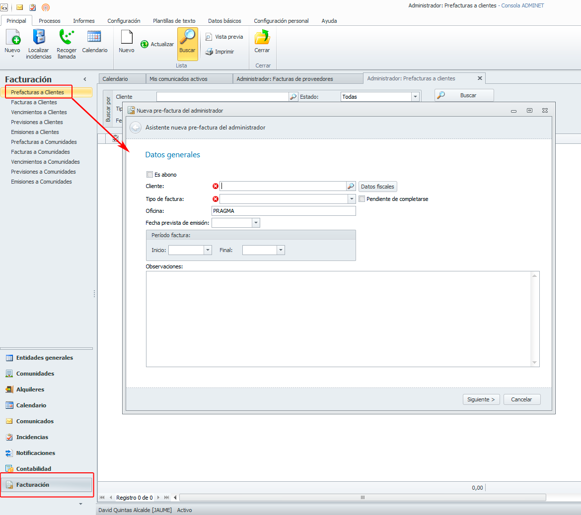
Vemos una imagen con el asistente de generación de prefacturas a clientes.

También podemos crear pre-facturas manuales en el aparatado Facturación -> Pre-facturas a clientes.

En este punto ya podemos emitir las facturas: Procesos->Emitir facturas clientes.

Las facturas emitidas se pueden consultar.
Una misma emisión agrupa todas las facturas que se han emitido simultáneamente, indicando el usuario que las emitió, la fecha de creación, la fecha de emisión y el total e facturas que se emitieron. Además todas las facturas dentro de misma emisión se pueden imprimir a la vez. Las emisiones realizadas de facturas se pueden consultar

Proceso de envío de facturas a clientes. Podemos enviar masivamente las facturas emitidas a los clientes, según la forma que tengan configurada en su ficha de cliente.

Vemos la ficha del envío masivo de facturas a clientes.

Y por último, domiciliar los vencimientos. Procesos->Domiciliar vencimientos a clientes.

Otros cambios en facturación
La impresión de facturas emitidas, tanto desde la ficha de emisión así como desde el asistente de envío de facturas a clientes, se realizará ordenado por código de factura.
Se permite enviar una factura emitida directamente por comunicado. En este caso la factura se adjunta a un nuevo comunicado.

Nuevo informe de emisión de facturas emitidas que le permitirá listar las facturas incluidas en una emisión, agrupadas por la forma de cobro.

Nuevo informe de domiciliación que le permitirá listar los vencimientos de las facturas emitidas incluidas en una domiciliación bancaria.

Se permiten entrar facturas de proveedores, es decir facturas propias que recibe el administrador de sus proveedores.
Debemos marcar previamente aquellos industriales que son proveedores del administrador:

Debemos introducir previamente los conceptos del administrador desde 'Datos básicos'->'Conceptos del administrador'.

Accedemos al listado de facturas de proveedores desde:

La siguiente imagen muestra la ficha de la factura de proveedores del administrador.

Nuevos asistentes que permitirán pagar facturas de proveedores por transferencia y por cheque. En este caso son facturas propias que recibe el administrador de sus proveedores. Accedemos desde el menú 'Procesos'->'Pagos por transferencias'->'Propias'.



Se permite enviar avisos de facturas pagadas a proveedores.
Además de gestionar los pagos de las facturas de proveedores por transferencia y cheques, se permitirá gestionar los pagos de estas facturas, por punteo de extracto (norma 43) y caja.